Fibaro Fgr223 Cmd UP/Stop/Down inopérantes

Hello,

Je sais pas si cela à été remonté, en tous cas je n’ai rien trouvé ici à ce sujet, mais sur le plugin ZwaveJS les commandes UP/Stop/Down créées à la suite de l’inclusion d’un FGR223 sont inopérantes, pour ce faire il faut setter comme suit :

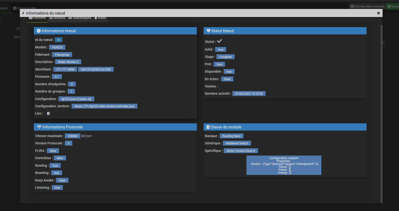
Ce qui est bizarre c’est que si on s’en réfère au Json du module les commandes crées suite à l’inclusion sont correctes… à savoir :

38/1/Up/true pour la montée et 38/1/Down/true pour la descente:

Bonjour,
Pour information :
J’ai pour ma part 6 volets équipés de ce module. Je n’ai pas eu de problème avec et la commande contient les commandes que tu indiques.

1 « J'aime »

Hello, celle ci?
38/1/Up/true pour la montée et 38/1/Down/true pour la descente

Ca me parait bizarre aussi car comme indiqué dans le json ces commandes sont ok, mais inopérante chez sur des fgr223 version 5.1

oui, tout à fait. je redémarre Jeedom car changement de serveur ProxMox. je fais une capture si tu veux dès que possible de ce que j’ai comme commande

Si tu as laissé d’origine tu auras forcément ces cmds, confirme moi et je supprimerai ce thread.

Peut-être pas utile de supprimer le thread, il pourrait être utile pour d’autres personnes

Voici comme proposé mon paramétrage automatique sur un des volets

Peut-être faut-il que tu attendes un peu que les commandes se remplissent, ou que le module soit bien reconnu ?

Merci pour le up :+1:

De mon côté le module est bien reconnu, et les commandes d’origines sont les mêmes que les tiennes mais non fonctionnels, la seul différence c’est que j’ai mis en bso puis recréer les commandes. Mais je vois pas le problème…

Je vais refaire des tests demain.

Hello,

Je viens de tester à nouveau

ma config jeedom

config ZwaveJS:

J’ai testé avec ou sans BSO, dans tous les cas si je ne change pas les commandes comme indiqué dans mon premier message, impossible de faire un UP/Stop/Down, pourtant je suis conscients que selon le Json les commandes générées par le plugin sont les bonnes…

Bonjour,
Peut-être essayer comme sur la capture d’écran ci-dessous obtenue après avoir sélectionné Valeurs du noeud dans l’onglet Equipement.
Multilevel Switch v3
Choisir pour Open et Close
Créer la commande Action dans l’équipement Jeedom.

J’avoue, j’ai la flemme de péter mon environnement en réinitialisant le volet, pour voir ce qu’il se passe… A voir ce que d’autres utilisateurs rencontrent comme cas.

Hello,

Tu es sûr que tu es sur un fgr223 sur zwaveJS?

Parce la classe commande pour moi est Multilevel Switch v4
et je suis comme @Arnaud_69 sur du 38/1/XXXx et non du 38/0/XXXx comme sur tes captures.

Oui, compréhensible…

Salut, venant de basculer de ZwaveJs et venant de la solution zwavejs2mqtt+Jmqtt,
J’ai rencontrer le meme souci avec mon fibaro walli roller shutter
en modifiant les commande haut et bas comme ceci ca fonctionne :


avec les valeurs Up/true , Down /true ca ne fonctionnait pas.
Par contre pas moyen de faire fonctionner la commande stop.

Le stop fonctionne voir mon premier message

Tu avais le même soucis avec le combo zwavejs/ Jmqtt c’est bien ça ?

Le plus bizarre c’est que toutes les commandes sont opérationnelles chez @Arnaud_69

1 « J'aime »

Non justement ca marchait sous jmqtt.
Du coup j’ai regardé comment etait les commandes pour corriger

Ok,merci du retour, si tu mets comme sur mon premier message le stop fonctionnera

2 « J'aime »

@Maxcrouz
Excuses moi je n’avais effectivement pas vue le screen dans ton message initial.
Ca fait un peu doublons du coup…mais ca donne l’info pour le walli

Même délire ici, l’ensemble de mes FGR223 ne fonctionnent plus. Par contre les 222 au top.
Avez vous trouvez une solution, j’ai essayé un peu tout sans résultats ;(

Salut
Peux tu montrer un screen des tes commandes ? Mes 11 fge 223 fonctionnent, sauf l’info Etat qui ne se met pas presque jamais bien à jour.