Scénario actif qu'à certaines heures tous les jours

Hello à tous!

j’ai créé un scénario qui m’averti qu’il y a du courrier. (il fonctionne très bien)

Maintenant j’ai acheté le plugin agenda dans le but de « n’activer » ce scénarios qu’à certaines heures de la journée (pas envie qu’on me réveille dans la nuit si une personne distribue un prospectus :sweat_smile:)

j’avoue être perdu avec le plugin agenda:

  • scénario xxx déclenché uniquement de 08h à 22h (par exemple)

C’est quoi la « marche à suivre »?

Merci à vous! :slightly_smiling_face:

Tu avais beaucoup plus simple !
Dans ton scénario, toujours actif il suffisait de faire un timebetween

  • time_between(time,start,end) : Permet de tester si un temps est entre deux valeurs avec time=temps (ex : 1530), start=temps, end=temps. Les valeurs start et end peuvent être à cheval sur minuit.

Tu définis la tranche horaire ou il peut te notifier sinon ben tu notifies pas ou tu fais un A telle heure pour te notifier quand ca t’arrange !

Bonjour,

Pas besoin du plugin agenda pour cela, ajoutez juste une condition sur l’heure dans votre scénario; genre si entre 8h & 18h, envoyez la notif sinon rien.

Si vous ne voulez pas « perdre » la notification et la recevoir plus tard (en journée lorsque vous rentrez chez vous par exemple), je vous conseille #plugin-notificationqueue (que j’ai développé) et qui répond à ce besoin que j’avais

Merci à vous 2 pour votre réactivité!

Mais la c’est du chinois pour moi (sans mauvais jeu de mot :wink:)

et en cherchant je lisais souvent « pourquoi t’embêter avec les heures dans les scénarios alors que c’est tout simple avec le plugin agenda » et là vous me dite le contraire… :sweat_smile: :crazy_face:

Maintenant le plugin est acheté, j’aimerai m’en servir :sweat_smile:

dans les grandes lignes il faut faire quoi dans agenda?

merci à vous!

Tu crées un équipement agenda qu’on appellera courrier par exemple

Tu vas ensuite sur l’onglet Agenda et tu cliques sur Ajouter un événement
image

Tu lui donnes un nom et ensuite tu vas dans programmation
Tu programmes date heure debut, fin répétition tous les jours sauf le dimanche et jour férié car le facteur passe pas

Ensuite tu vas dans action

et tu choisis tes action de debut et de fin…

Après y a aussi la doc qui peut t’aider

c’est très gentil d’avoir pris le temps pour toutes ces captures, MERCI :innocent:

entre temps suite à vos premiers msg j’ai de nouveau recherché pour les scénarios :sweat_smile::

(#[Exterieur][portail Sonoff][Ouverture]# == 1 ET (#time# >= 1645 ET #time# <= 2359))

Merci merci encore de prendre du temps pour répondre!

tu avais déjà la solution ici

1 « J'aime »

oui mais brut comme ça sans explication c’est pas compréhensible pour moi :sweat_smile:

maintenant j’ai compris :sweat_smile:

merci!

Edit: en fait tu avais tout expliqué mais j’avais rien compris :sweat_smile: :rofl:

Sauf que ça, c’est pas terrible, car le passage à minuit n’est pas pris en compte.
D’où l’intérêt du time_between().

Il ne couvre pas minuit donc c’est ok
Si la plage couvre minuit faut juste mettre un OU.

C’est dailleurs a cause de cette subtilité que les gens se plantait et que time between a ete mise en place.

Mais on a fait sans des années :wink::wink:

1 « J'aime »

C’était juste un complément d’information

1 « J'aime »

Bon je me suis enflammé pensant avoir réussi :sweat_smile:
le scénario fonctionne bien sans la plage horaire mais dès que je rajoute ça ne fonctionne pas…
J’ai l’impression qu’il fonctionne à l’envers car il est indiqué « arrêté » :thinking:

une idée? :sweat_smile:

mince en fait ça fonctionne pas même sans le timer… faut que je check ça… le boulet… :sweat_smile: :rofl:

On peut voir les déclencheurs du scénario ???

Car en déclencheur si tu ne mets pas le bignou de ta bal ca risque pas de fonctionner

Et pour info un scenario est arreté. Sauf quand on le fait executer par programmation,

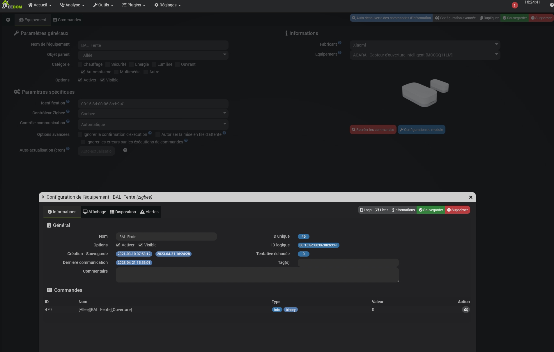
voilà les capture d’un des 2 déclencheurs

OK donc à présent tu peux regarder les logs de ton scénario… car ça doit être écrit noir sur blanc !

En zoomant sur l’image, maintenant que je suis sur pc et plus téléphone

image
une parenthèse ouvrante et 2 fermantes ! donc ou tu en ajoutes une en début de ligne ou tu vires la deuxième à la fin !!

et je te conseille de mettre && à la place de ET et || à la place de OU

Ah oui les logs sont là
image

1 « J'aime »

mais quel boulet je fais avoir ces parenthèses!!! :face_with_symbols_over_mouth:
5 fois j’ai relu cette ligne !! :face_with_symbols_over_mouth:
désolé c’était bien ça… là tout fonctionne :sweat_smile:

Désolé d’avoir fait perdre du temps sur ça et MERCI d’avoir répondu!

Le log du scénario ! Y a que ca de vrai pour se faire mettre son nez dans son ca… quand on a des moufles :rofl: :rofl: :beers: :beers:

A ce niveau faut que je consulte l’ophtalmologue :crazy_face:

Ou un chien, mais un chien robot :rofl: :rofl:

Ce sujet a été automatiquement fermé après 24 heures suivant le dernier commentaire. Aucune réponse n’est permise dorénavant.