Bonjour, J’ai beaucoup de problème avec les inclusion qui ne vont jamais jusqu’au bout. Cela tourne pendant plusieurs jours sans succès.
Avez-vous une idée de ce que je peux faire ?
Page Santé dans le plugin zwave js
Page de l’interface zwave js
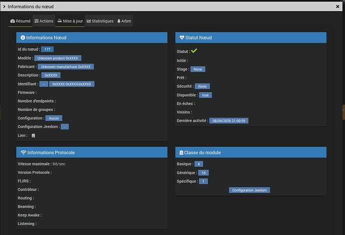
Page de l’équipement
Page sante de Jeedom
Informations Jeedom
Core : 4.5.3 (master)
DNS Jeedom : oui
Plugin : Z-Wave JS
Version : 2026-04-01 01:03:16 (stable)
Statut Démon : Démarré - (2026-04-05 09:05:28)
Santé
🟢 Matériel : RPI 4 B
🟢 Système à jour : OK
🟢 Cron actif : OK
🟢 Scénario actif : OK
🟢 Démarré : OK 2026-04-05 09:05:04
🟢 Date système (dernière heure enregistrée) : OK 2026-04-08 20:54:25 (2026-04-08 20:34:01)
🟢 Droits sudo : OK
🟢 Version Jeedom : 4.5.3
🟢 Version OS : debian 11.11
🟢 Version PHP : 7.4.33
🟢 Nombre de processus Apache : 11
🟢 Version OS : Linux Jeedom1 6.1.21-v8+ #1642 SMP PREEMPT Mon Apr 3 17:24:16 BST 2023 aarch64 GNU/Linux [11.11]
🟢 Version database : 10.5.29-MariaDB-0+deb11u1
🟢 Espace disque libre : 92 %
🟢 Connexion active/max/autorisée : 10/25/151
🟢 Taille base de données : 62.93 MB
🟢 Espace disque libre tmp : 97 %
🟢 Mémoire disponible : 79 % (Total 3793 Mo)
🟢 Mémoire suffisante : 0
🟢 Erreur I/O : 0
🟢 Swap disponible : 100 % (Total 2048 Mo)
🟢 Swappiness : 10 %
🟢 Charge : 0.63 - 0.47 - 0.38
🟢 Configuration réseau interne : OK
🟢 Configuration réseau externe : OK
🟢 Node : v22.15.0
🟢 Python : Python 3.9.2
🟢 Python 3 : Python 3.9.2
🟢 Persistance du cache : OK
🟢 Apache private tmp : OK



