Bonjour, j’ai effectué la migration vers Z-wave JS, et depuis mes deux modules FGD212 Dimmer 2 en va et vient (Firmware 3.5) ne fonctionne plus, de marnière différente, l’un peut s’allumer (via jeedom ou physiquement) puis s’éteins 2 secondes plus tard, tout seul, tandis que l’autre module, peut s’allumer via le bouton physique mais pas via jeedom, auriez-vous une idée du problème?
Bonjour,
Pour le 1er relancer une calibration (il semble se mettre en protection).
Pour le 2eme il faut des captures d’écran de la partie « Informations du nœud ».
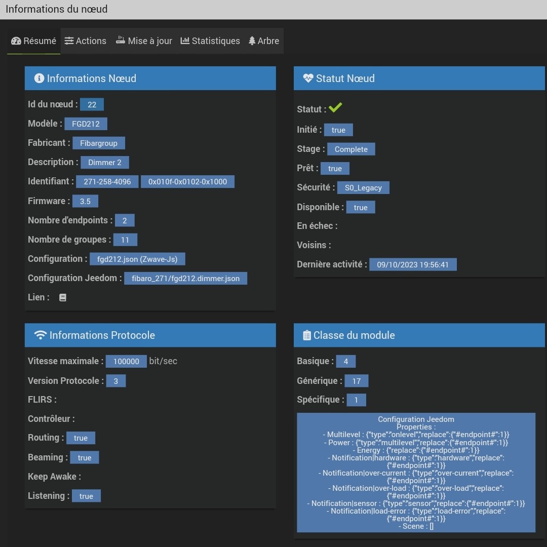
Bonsoir et merci, le premier, qui s’allumait correctement puis s’éteignait fonctionne bien après l’auto calibration, et pour le second, voici les informations du nœud
Sur ce firmware le endpoint peut être en 0 ou en 1 ça dépend (merci Fibaro !). Là tu es en 1 (comme chez moi).
Copie d’écran de « valeurs » en particulier le multilevel switch v3 stp.
Re, je ne sais pas ce que c’est le endpoint ^^ mais j’ai pu faire la capture d’écran, sur ce module, je n’ai pas tous les paramètres comme l’autre c’est bizarre
Ah si les paramètres sont apparus ça fait 3 jours sur je ne les avaient pas, je refait une calibration ?
Oui tente une calibration mais j’y crois moyen étant donné que ça fonctionne via ton interrupteur.
Et je veux bien aussi une capture d’écran de tes commandes.
Parfait tout fonctionne
je peux marquer ton premier comme solution, celui de la calibration ?
Bonjour,
Désolé pas vu ta réponse (il faut me répondre pour que je sois notifié).
Super si ça fonctionne. J’y croyais moyennement pour le 2ème mais heureusement je me suis trompé ![]()
Oui marque mon 1er post en solution.
Parcontre, j’ai mis dimmable, car mes ampoules sont dimmable mais ça ne fonctionne pas
(paramètres 32) en mettant solution résolu j’ai peur que cela ferme le sujet, mais d’un autre côté c’est un autre problème…
Si tu coches en solution le sujet va en effet être fermé.
Mais comme tu le dis toi même c’est un autre sujet.
Une piste : si tu n’as pas beaucoup d’ampoules led sur ton circuit (moins de 3 à la louche) il faut un bypass. Et neutre fortement conseillé sur le module.
Effectivement j’en ai 4 et un bypass, sur « zwave » ca fonctionnait bien sur « zwave js » non, je vais chercher creusé un peu, après c’est dejà moins dérangeant, je peux allumer la lumière au moins ^^
Et avec la ponctuation cela donne quoi?
Après un bypass est un élément physique, donc si cela ne fonctionne plus en passant de openzwave a zwavejs, cela devrait venir d’un réglage/paramètre, pas du bypass.
Antoine
Il faut bien choisir au moment de la calibration l’option avec bypass.
Ce sujet a été automatiquement fermé après 24 heures suivant le dernier commentaire. Aucune réponse n’est permise dorénavant.

