Undefined index: firmwareVersion

Bonjour

J’ai régulièrement cette erreur dans la log http.error:

0532|[Fri Aug 02 19:00:06.104337 2024] [php7:notice] [pid 2023293] [client 127.0.0.1:52634] PHP Notice:  Undefined index: firmwareVersion in /var/www/html/plugins/zwavejs/core/class/zwavejs.class.php on line 1398
0533|[Fri Aug 02 20:00:06.000612 2024] [php7:notice] [pid 2003885] [client 127.0.0.1:55226] PHP Notice:  Undefined index: firmwareVersion in /var/www/html/plugins/zwavejs/core/class/zwavejs.class.php on line 1398
0534|[Fri Aug 02 21:00:03.040348 2024] [php7:notice] [pid 2003885] [client 127.0.0.1:54840] PHP Notice:  Undefined index: firmwareVersion in /var/www/html/plugins/zwavejs/core/class/zwavejs.class.php on line 1398
0535|[Fri Aug 02 22:00:05.072616 2024] [php7:notice] [pid 2036931] [client 127.0.0.1:49566] PHP Notice:  Undefined index: firmwareVersion in /var/www/html/plugins/zwavejs/core/class/zwavejs.class.php on line 1398
0536|[Fri Aug 02 23:00:06.409347 2024] [php7:notice] [pid 2025419] [client 127.0.0.1:57390] PHP Notice:  Undefined index: firmwareVersion in /var/www/html/plugins/zwavejs/core/class/zwavejs.class.php on line 1398
0537|[Sat Aug 03 00:00:05.941265 2024] [php7:notice] [pid 2036932] [client 127.0.0.1:34510] PHP Notice:  Undefined index: firmwareVersion in /var/www/html/plugins/zwavejs/core/class/zwavejs.class.php on line 1398

Voici ma page santé :

Bonjour,

j’ai actuellement le même souci, suite à migration de l’ancien plugin zwave vers zwavejs + debian 11

0000|[Tue Oct 15 09:00:05.301834 2024] [php7:notice] [pid 2163960:tid 2163960] [client 127.0.0.1:54566] PHP Notice:  Undefined index: firmwareVersion in /var/www/html/plugins/zwavejs/core/class/zwavejs.class.php on line 1418
0001|[Tue Oct 15 09:00:05.308686 2024] [php7:notice] [pid 2163960:tid 2163960] [client 127.0.0.1:54566] PHP Notice:  Undefined index: firmwareVersion in /var/www/html/plugins/zwavejs/core/class/zwavejs.class.php on line 1418
0002|[Tue Oct 15 10:00:04.099159 2024] [php7:notice] [pid 2209042:tid 2209042] [client 127.0.0.1:60960] PHP Notice:  Undefined index: firmwareVersion in /var/www/html/plugins/zwavejs/core/class/zwavejs.class.php on line 1418
0003|[Tue Oct 15 10:00:04.106202 2024] [php7:notice] [pid 2209042:tid 2209042] [client 127.0.0.1:60960] PHP Notice:  Undefined index: firmwareVersion in /var/www/html/plugins/zwavejs/core/class/zwavejs.class.php on line 1418

Une solution a t’elle été apportée ? je ne vois pas d’autres sujets indiquant un moyen de corriger le souci.

Merci pour votre aide

Oui moi c’était des modules qui sont mal installés. Que j’ai réussi à supprimer depuis plus de problème.

Ok, tu peux me dire quel genre de module ou comment tu les as détecté ? tu les a réinclut ou remplacé par d’autres ?

merci pour ton aide

si tu me fait voir la page sante du zwavejs je pourrais te le de dire.

Voici mes périph zwave

merci

Bonjour,

Déjà y a un module mort vu l’icone
Ensuite les modules secteurs qui n’ont pas communiqués depuis le 13 sont pet être à checker aussi

En gros, cette erreur survient quand zwavejs ne détecte pas le numéro firmware du module.

Effectivement j’ai une prise au placard, pour les 2 autres au 13/10, je viens de les pinguer avec succès. Je vais voir à exclure la prise au placard

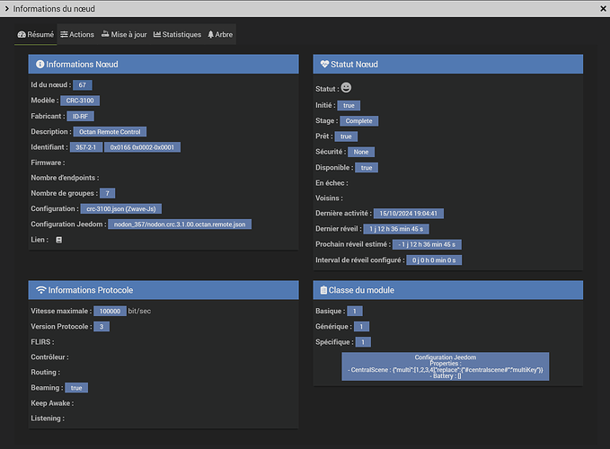
Ok merci pour l’info, effectivement, j’ai 2 éléments avec aucune info dans le firmware

ma télécommande de nodon

et une prise coolcam chinoise

1 « J'aime »

du coup pas de solution si je souhaite garder ces periphs :frowning:
peut être qu’une correction du plugin arrivera permettant de mettre un contrôle sur la verfi du firmware pour zapper le traitement si la version n’est pas remonté par le module

merci en tout cas, bonne fin de journée