Probleme dependance Nok atlas zigbee

Bonjour, je viens déplacer ma box atlas zigbee pour optimiser la porter de ma clé rfx com .
Depuis que je l’ai déplacer tout mes appareil zigbee ne fonctionnent plus .
J’avoue ne pas être encore très alaise avec le fonctionnement de jeedom .
De ce que je comprend les dépendances ne s’installent pas entièrement .

J’ai lu beaucoup de sujet sur des problèmes semblable , mais aucun ne m’a aidée a résoudre le soucie , quoi que je fasse les dépendances se lance en installation mais s’arrête en cour environ 23%.
Du coup impossible de redémarrer le démon et de faire fonctionner mes appareils.

je commence a en devenir fou .

voici le log zigbee

[2023-05-09 21:41:28]ERROR : Erreur exécution de la commande [Maison][lampe ext][On 1] : Echec de la requête HTTP : http://127.0.0.1:8089/device/command cURL error : Failed to connect to 127.0.0.1 port 8089: Connection refused
[2023-05-09 21:45:03]ERROR : Echec de la requête HTTP : http://127.0.0.1:8089/device/all cURL error : Failed to connect to 127.0.0.1 port 8089: Connection refused

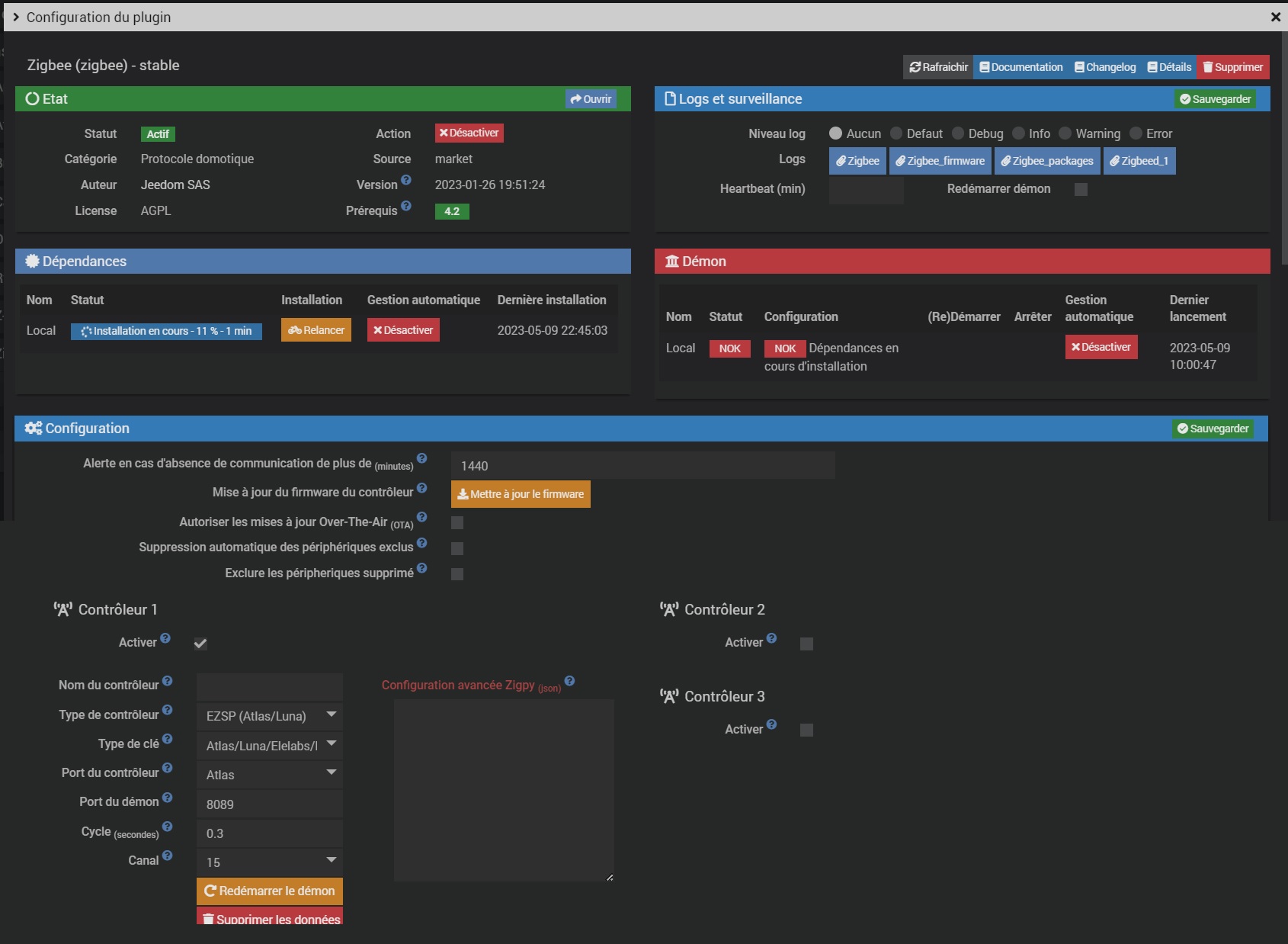
ainsi qu’un imprime écran de la configuration zigbee et de l’analyse de santé .


Ce qui serait intéressant c’est d’avoir le log d’installation des dépendances…

bonjour Prfalken

j’avoue ne pas savoir ou je peux le trouver .

merci de ton conseil .

Tu l’as pourtant sous les yeux

Prfalken merci pour ton aide.

comme je l’ai dis plus haut je ne suis pas encore très alaise avec jeedom
j’ai bien vu la partie souligné en rouge (d’ailleurs j’ai mis dans mon premier com le log de l’onglet « Zigbee » ) mais j’avoue ne pas vraiment savoir a quoi correspond les onglets différents:
Zigbee, zigbee_firmware, zigbee_packages, et zigbee_1

voici le log de zigbee_packages . en debug
zigbee_packages.log (28,3 Ko)

il débute des lors de l’installation des dépendances et va jusqu’au moment ou cela s’arrête .

merci

Bonjour,
J’observe un problème similaire avec le plugin zigbee et un contrôleur ConBee II sous RPI !
Depuis une coupure de courant (Arrêt de jeedom sans shutdown) et redémarrage, l’installation des dépendances s’arrête à 23% puis passe au statut NOK !

Les similitudes avec le sujet d’origine m’incitent à ajouter ce post dans celui-ci…

Voici les actions que j’ai tentées sans résoudre le problème:

  • Restauration de la sauvegarde de la nuit
  • Réinstallation du plugin zigbee depuis le centre de mise à jour
  • Arrêt propre et redémarrage de Jeedom…

Mes logs :
zigbee_packages.log (34,7 Ko)
zigbee_update.txt (20,2 Ko)
zigbeed_1.txt (64,2 Ko)

En espérant que cela puisse contribuer à aider soine…