Prise Greenwave powernode 1 module GWPN1 ne remonte pas automatiquement l'information de consommation

Bonjour, j’ai migré mon réseau zwave du plugin openzwave, vers zwavejs. Toujours fonctionne plutôt très bien, mais je rencontre encore un petit soucis.
Comme indiqué dans le titre j’ai des prise Greenwave 1 module, mais celle-ci ne remonte pas l’information de consommation automatiquement. J’avais le même soucis avec openzwave, mais j’avais forcé un pooling tous les 5 minutes et cela fonctionnait. J’ai fait la même chose avec zwavejs, mais cela ne change rien.
Par contre, si je force un rafraichissement de la CC manuellement alors l’info est bien obtenu.

image










Quelqu’un a t’il déjà rencontré et résolu le problème? Y as t’il un moyen de créer une commande pour rafraichir les CC?

Salut

Avec la version multiprises et zwavejs2mqtt c’est fonctionnel. Contrairement au plugin openzwave d’ailleurs, là aussi.

Antoine

Et sur ta multiprise, tu as fait quelque chose de particulier pour que la consommation remonte?

Non, juste creer la commande info jmqtt adhoc.

Ces prises étaient mal intégrées sous openzwave mais cela ne semble pas être le cas avec zwavejs (pas le plugin jeedom) donc cela doit être ici juste un paramétrage à corriger dans le plugin.

Antoine

Bonjour. J’ai exactement le même problème avec quelques qubino qui ne remontent pas la consommation. J’ai essayé en vain le polling avec le plugin jeedom ‹ zwavejs › (qui s’appuie sur zwavejs2mqtt). Après avoir mis les logs en débug, on s’aperçoit que la commande de polling (pour ce cas de figure car pour d’autre cas, ça fonctionne correctement) est mal formatée par le plugin zwavejs. J’ai ouvert depuis quelque temps déjà un post sur discord pour le signaler. En attendant une correction, je passe par le plugin jmqtt pour traiter ces pollings, via l’api de zwavejs2mqtt. Pour ton cas, voilà le type de commande à passer en y mettant ton nodeid à la place de « 97 ».

En copier/coller :
Topic :
zwave/_CLIENTS/ZWAVE_GATEWAY-Jeedom/api/pollValue/set

Valeur :
{« args »:[{« nodeId »:97,« commandClass »:50,« endpoint »:0,« property »:« value »,« propertyKey »:65537}]}

Attention aux double quote qui sont mal restitués par le copier/coller/

Voilà.

Merci pour l’info, je vais essayer de faire comme toi. Tu as donc installer le plugin JMQTT en plus de MQTT2?

Oui, car je n’ai pas réussi à utiliser l’api de zwavejs2mqtt avec le plugin mqtt2. Mqtt2 et jmqtt cohabitent parfaitement.

Hello,

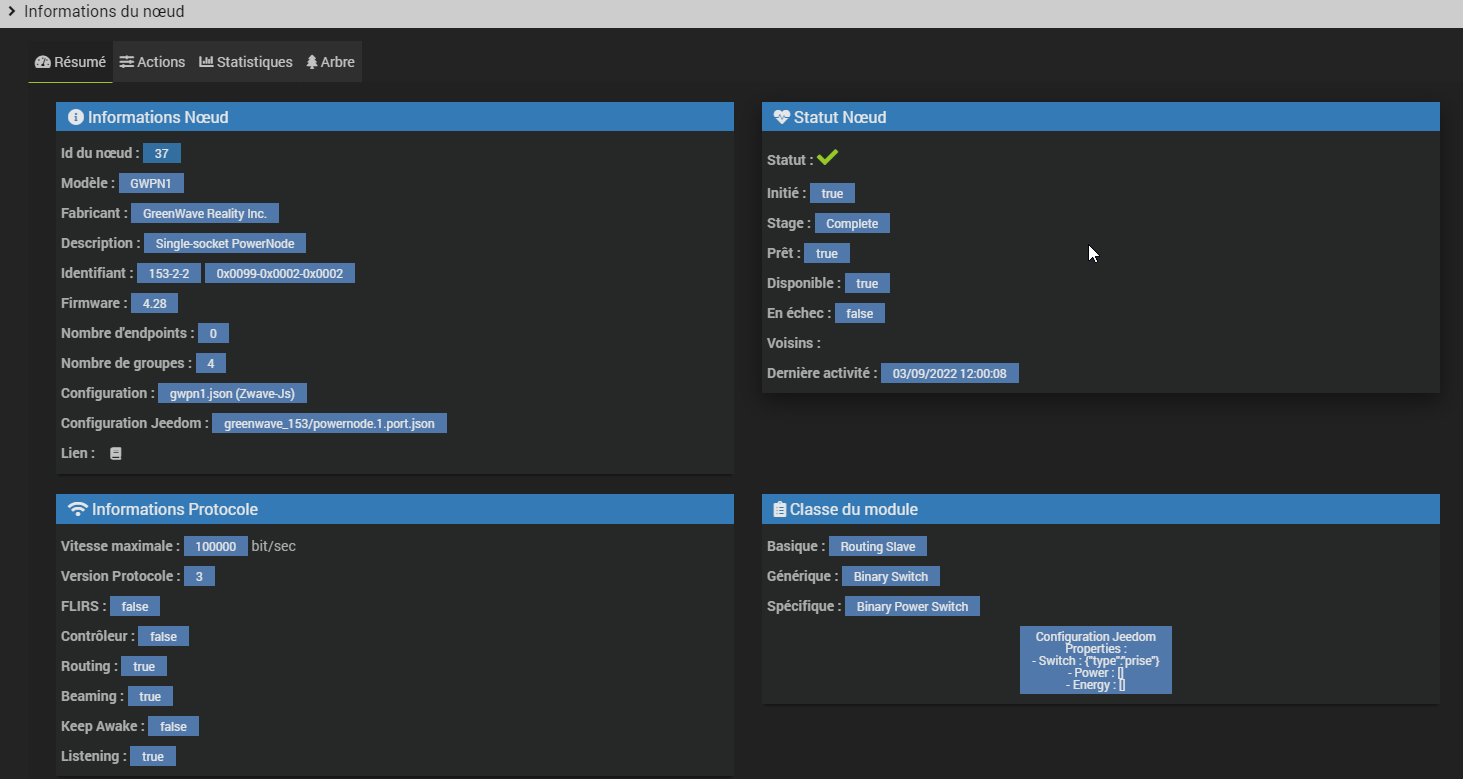
Par curiosité tu peux poster l’arbre de ton module (le Json)

Et ton info de consommation du plugin stp.

Voici mon arbre:

{
"id" : 37,
"name" : "",
"loc" : "",
"values" : {
"37-0-currentValue" : {
"id" : "37-37-0-currentValue",
"nodeId" : 37,
"commandClass" : 37,
"commandClassName" : "Binary Switch",
"endpoint" : 0,
"property" : "currentValue",
"propertyName" : "currentValue",
"type" : "boolean",
"readable" : true,
"writeable" : false,
"label" : "Current value",
"stateless" : false,
"commandClassVersion" : 1,
"list" : false,
"value" : true,
"isCurrentValue" : true,
"targetValue" : "37-0-targetValue",
"lastUpdate" : 1662218867662
},
"37-0-targetValue" : {
"id" : "37-37-0-targetValue",
"nodeId" : 37,
"commandClass" : 37,
"commandClassName" : "Binary Switch",
"endpoint" : 0,
"property" : "targetValue",
"propertyName" : "targetValue",
"type" : "boolean",
"readable" : true,
"writeable" : true,
"label" : "Target value",
"stateless" : false,
"commandClassVersion" : 1,
"list" : false,
"value" : true,
"lastUpdate" : 1662218865485
},
"50-0-value-65537" : {
"id" : "37-50-0-value-65537",
"nodeId" : 37,
"commandClass" : 50,
"commandClassName" : "Meter",
"endpoint" : 0,
"property" : "value",
"propertyName" : "value",
"propertyKey" : 65537,
"propertyKeyName" : "Electric_kWh_Consumed",
"type" : "number",
"readable" : true,
"writeable" : false,
"label" : "Electric Consumption [kWh]",
"ccSpecific" : {
"meterType" : 1,
"rateType" : 1,
"scale" : 0
},
"stateless" : false,
"commandClassVersion" : 2,
"unit" : "kWh",
"list" : false,
"value" : 5.2422,
"lastUpdate" : 1662127841157
},
"50-0-value-66049" : {
"id" : "37-50-0-value-66049",
"nodeId" : 37,
"commandClass" : 50,
"commandClassName" : "Meter",
"endpoint" : 0,
"property" : "value",
"propertyName" : "value",
"propertyKey" : 66049,
"propertyKeyName" : "Electric_W_Consumed",
"type" : "number",
"readable" : true,
"writeable" : false,
"label" : "Electric Consumption [W]",
"ccSpecific" : {
"meterType" : 1,
"rateType" : 1,
"scale" : 2
},
"stateless" : false,
"commandClassVersion" : 2,
"unit" : "W",
"list" : false,
"value" : 0,
"lastUpdate" : 1662218877158
},
"50-0-reset" : {
"id" : "37-50-0-reset",
"nodeId" : 37,
"commandClass" : 50,
"commandClassName" : "Meter",
"endpoint" : 0,
"property" : "reset",
"propertyName" : "reset",
"type" : "boolean",
"readable" : false,
"writeable" : true,
"label" : "Reset accumulated values",
"stateless" : false,
"commandClassVersion" : 2,
"list" : false,
"lastUpdate" : 1662119446010
},
"112-0-0" : {
"id" : "37-112-0-0",
"nodeId" : 37,
"commandClass" : 112,
"commandClassName" : "Configuration",
"endpoint" : 0,
"property" : 0,
"propertyName" : "Min. variation of load current",
"type" : "number",
"readable" : true,
"writeable" : true,
"description" : "Minimum variation in load current before a message is sent.",
"label" : "Min. variation of load current",
"default" : 0,
"stateless" : false,
"commandClassVersion" : 1,
"min" : 0,
"max" : 100,
"unit" : "%",
"list" : false,
"value" : 1,
"isCurrentValue" : true,
"lastUpdate" : 1662119446015
},
"112-0-1" : {
"id" : "37-112-0-1",
"nodeId" : 37,
"commandClass" : 112,
"commandClassName" : "Configuration",
"endpoint" : 0,
"property" : 1,
"propertyName" : "No communication light",
"type" : "number",
"readable" : true,
"writeable" : true,
"description" : "Minutes after which the device will flash if controller communicate is lost",
"label" : "No communication light",
"default" : 2,
"stateless" : false,
"commandClassVersion" : 1,
"min" : 0,
"max" : 255,
"list" : false,
"value" : 6,
"lastUpdate" : 1662119446015
},
"112-0-2" : {
"id" : "37-112-0-2",
"nodeId" : 37,
"commandClass" : 112,
"commandClassName" : "Configuration",
"endpoint" : 0,
"property" : 2,
"propertyName" : "Wheel position",
"type" : "number",
"readable" : true,
"writeable" : true,
"description" : "Wheel position on the GreenWave device (read-only)",
"label" : "Wheel position",
"default" : 0,
"stateless" : false,
"commandClassVersion" : 1,
"min" : 128,
"max" : 137,
"list" : true,
"allowManualEntry" : false,
"states" : [
{
"text" : "Black",
"value" : 128
},
{
"text" : "Green",
"value" : 129
},
{
"text" : "Dark Blue",
"value" : 130
},
{
"text" : "Red",
"value" : 131
},
{
"text" : "Yellow",
"value" : 132
},
{
"text" : "Purple",
"value" : 133
},
{
"text" : "Orange",
"value" : 134
},
{
"text" : "Light Blue",
"value" : 135
},
{
"text" : "Pink",
"value" : 136
},
{
"text" : "Locked",
"value" : 137
}
],
"value" : 130,
"lastUpdate" : 1662119446016
},
"112-0-3" : {
"id" : "37-112-0-3",
"nodeId" : 37,
"commandClass" : 112,
"commandClassName" : "Configuration",
"endpoint" : 0,
"property" : 3,
"propertyName" : "Power-on state",
"type" : "number",
"readable" : true,
"writeable" : true,
"description" : "Default state after power loss",
"label" : "Power-on state",
"default" : 2,
"stateless" : false,
"commandClassVersion" : 1,
"min" : 0,
"max" : 2,
"list" : true,
"allowManualEntry" : false,
"states" : [
{
"text" : "All OFF",
"value" : 0
},
{
"text" : "Remember last state",
"value" : 1
},
{
"text" : "All ON",
"value" : 2
}
],
"value" : 1,
"lastUpdate" : 1662119446016
},
"112-0-4" : {
"id" : "37-112-0-4",
"nodeId" : 37,
"commandClass" : 112,
"commandClassName" : "Configuration",
"endpoint" : 0,
"property" : 4,
"propertyName" : "LED for network error",
"type" : "number",
"readable" : true,
"writeable" : true,
"description" : "If the LED should indicate a network error by flashing or not",
"label" : "LED for network error",
"default" : 0,
"stateless" : false,
"commandClassVersion" : 1,
"min" : 0,
"max" : 1,
"list" : true,
"allowManualEntry" : false,
"states" : [
{
"text" : "Disable the LED for network error",
"value" : 0
},
{
"text" : "Enable the LED for network error",
"value" : 1
}
],
"value" : 1,
"lastUpdate" : 1662119446017
},
"113-0-alarmType" : {
"id" : "37-113-0-alarmType",
"nodeId" : 37,
"commandClass" : 113,
"commandClassName" : "Notification",
"endpoint" : 0,
"property" : "alarmType",
"propertyName" : "alarmType",
"type" : "number",
"readable" : true,
"writeable" : false,
"label" : "Alarm Type",
"stateless" : false,
"commandClassVersion" : 1,
"min" : 0,
"max" : 255,
"list" : false,
"lastUpdate" : 1662119446017
},
"113-0-alarmLevel" : {
"id" : "37-113-0-alarmLevel",
"nodeId" : 37,
"commandClass" : 113,
"commandClassName" : "Notification",
"endpoint" : 0,
"property" : "alarmLevel",
"propertyName" : "alarmLevel",
"type" : "number",
"readable" : true,
"writeable" : false,
"label" : "Alarm Level",
"stateless" : false,
"commandClassVersion" : 1,
"min" : 0,
"max" : 255,
"list" : false,
"lastUpdate" : 1662119446018
},
"114-0-manufacturerId" : {
"id" : "37-114-0-manufacturerId",
"nodeId" : 37,
"commandClass" : 114,
"commandClassName" : "Manufacturer Specific",
"endpoint" : 0,
"property" : "manufacturerId",
"propertyName" : "manufacturerId",
"type" : "number",
"readable" : true,
"writeable" : false,
"label" : "Manufacturer ID",
"stateless" : false,
"commandClassVersion" : 2,
"min" : 0,
"max" : 65535,
"list" : false,
"value" : 153,
"lastUpdate" : 1662119446018
},
"114-0-productType" : {
"id" : "37-114-0-productType",
"nodeId" : 37,
"commandClass" : 114,
"commandClassName" : "Manufacturer Specific",
"endpoint" : 0,
"property" : "productType",
"propertyName" : "productType",
"type" : "number",
"readable" : true,
"writeable" : false,
"label" : "Product type",
"stateless" : false,
"commandClassVersion" : 2,
"min" : 0,
"max" : 65535,
"list" : false,
"value" : 2,
"lastUpdate" : 1662119446018
},
"114-0-productId" : {
"id" : "37-114-0-productId",
"nodeId" : 37,
"commandClass" : 114,
"commandClassName" : "Manufacturer Specific",
"endpoint" : 0,
"property" : "productId",
"propertyName" : "productId",
"type" : "number",
"readable" : true,
"writeable" : false,
"label" : "Product ID",
"stateless" : false,
"commandClassVersion" : 2,
"min" : 0,
"max" : 65535,
"list" : false,
"value" : 2,
"lastUpdate" : 1662119446018
},
"117-0-local" : {
"id" : "37-117-0-local",
"nodeId" : 37,
"commandClass" : 117,
"commandClassName" : "Protection",
"endpoint" : 0,
"property" : "local",
"propertyName" : "local",
"type" : "number",
"readable" : true,
"writeable" : true,
"label" : "Local protection state",
"stateless" : false,
"commandClassVersion" : 2,
"list" : true,
"states" : [
{
"text" : "Unprotected",
"value" : 0
},
{
"text" : "NoOperationPossible",
"value" : 2
}
],
"value" : 0,
"lastUpdate" : 1662119446019
},
"117-0-rf" : {
"id" : "37-117-0-rf",
"nodeId" : 37,
"commandClass" : 117,
"commandClassName" : "Protection",
"endpoint" : 0,
"property" : "rf",
"propertyName" : "rf",
"type" : "number",
"readable" : true,
"writeable" : true,
"label" : "RF protection state",
"stateless" : false,
"commandClassVersion" : 2,
"list" : true,
"states" : [
{
"text" : "Unprotected",
"value" : 0
},
{
"text" : "NoControl",
"value" : 1
}
],
"value" : 0,
"lastUpdate" : 1662119446019
},
"117-0-exclusiveControlNodeId" : {
"id" : "37-117-0-exclusiveControlNodeId",
"nodeId" : 37,
"commandClass" : 117,
"commandClassName" : "Protection",
"endpoint" : 0,
"property" : "exclusiveControlNodeId",
"propertyName" : "exclusiveControlNodeId",
"type" : "any",
"readable" : true,
"writeable" : true,
"label" : "exclusiveControlNodeId (property)",
"stateless" : false,
"commandClassVersion" : 2,
"list" : false,
"lastUpdate" : 1662119446019
},
"117-0-timeout" : {
"id" : "37-117-0-timeout",
"nodeId" : 37,
"commandClass" : 117,
"commandClassName" : "Protection",
"endpoint" : 0,
"property" : "timeout",
"propertyName" : "timeout",
"type" : "any",
"readable" : true,
"writeable" : true,
"label" : "timeout (property)",
"stateless" : false,
"commandClassVersion" : 2,
"list" : false,
"lastUpdate" : 1662119446020
},
"134-0-libraryType" : {
"id" : "37-134-0-libraryType",
"nodeId" : 37,
"commandClass" : 134,
"commandClassName" : "Version",
"endpoint" : 0,
"property" : "libraryType",
"propertyName" : "libraryType",
"type" : "number",
"readable" : true,
"writeable" : false,
"label" : "Library type",
"stateless" : false,
"commandClassVersion" : 1,
"list" : true,
"states" : [
{
"text" : "Unknown",
"value" : 0
},
{
"text" : "Static Controller",
"value" : 1
},
{
"text" : "Controller",
"value" : 2
},
{
"text" : "Enhanced Slave",
"value" : 3
},
{
"text" : "Slave",
"value" : 4
},
{
"text" : "Installer",
"value" : 5
},
{
"text" : "Routing Slave",
"value" : 6
},
{
"text" : "Bridge Controller",
"value" : 7
},
{
"text" : "Device under Test",
"value" : 8
},
{
"text" : "N/A",
"value" : 9
},
{
"text" : "AV Remote",
"value" : 10
},
{
"text" : "AV Device",
"value" : 11
}
],
"value" : 3,
"lastUpdate" : 1662119446020
},
"134-0-protocolVersion" : {
"id" : "37-134-0-protocolVersion",
"nodeId" : 37,
"commandClass" : 134,
"commandClassName" : "Version",
"endpoint" : 0,
"property" : "protocolVersion",
"propertyName" : "protocolVersion",
"type" : "string",
"readable" : true,
"writeable" : false,
"label" : "Z-Wave protocol version",
"stateless" : false,
"commandClassVersion" : 1,
"list" : false,
"value" : "3.41",
"lastUpdate" : 1662119446020
},
"134-0-firmwareVersions" : {
"id" : "37-134-0-firmwareVersions",
"nodeId" : 37,
"commandClass" : 134,
"commandClassName" : "Version",
"endpoint" : 0,
"property" : "firmwareVersions",
"propertyName" : "firmwareVersions",
"type" : "string[]",
"readable" : true,
"writeable" : false,
"label" : "Z-Wave chip firmware versions",
"stateless" : false,
"commandClassVersion" : 1,
"list" : false,
"value" : [
"4.28"
],
"lastUpdate" : 1662119446020
},
"135-0-value" : {
"id" : "37-135-0-value",
"nodeId" : 37,
"commandClass" : 135,
"commandClassName" : "Indicator",
"endpoint" : 0,
"property" : "value",
"propertyName" : "value",
"type" : "number",
"readable" : true,
"writeable" : true,
"label" : "Indicator value",
"ccSpecific" : {
"indicatorId" : 0
},
"stateless" : false,
"commandClassVersion" : 1,
"min" : 0,
"max" : 255,
"list" : false,
"value" : 0,
"lastUpdate" : 1662119446020
}
},
"groups" : [
{
"text" : "Wheel position change",
"endpoint" : 0,
"value" : 1,
"maxNodes" : 1,
"isLifeline" : false,
"multiChannel" : false
},
{
"text" : "Current leakage on relay",
"endpoint" : 0,
"value" : 2,
"maxNodes" : 1,
"isLifeline" : false,
"multiChannel" : false
},
{
"text" : "Power level change",
"endpoint" : 0,
"value" : 3,
"maxNodes" : 1,
"isLifeline" : true,
"multiChannel" : false
},
{
"text" : "Over-current detection",
"endpoint" : 0,
"value" : 4,
"maxNodes" : 1,
"isLifeline" : true,
"multiChannel" : false
}
],
"neighbors" : "",
"ready" : true,
"available" : true,
"hassDevices" : [
],
"failed" : false,
"inited" : true,
"eventsQueue" : [
{
"time" : "2022-09-03T06:16:02.944Z",
"event" : "value updated",
"args" : [
{
"commandClassName" : "Binary Switch",
"commandClass" : 37,
"endpoint" : 0,
"property" : "currentValue",
"newValue" : false,
"prevValue" : true,
"propertyName" : "currentValue"
}
]
},
{
"time" : "2022-09-03T06:16:02.957Z",
"event" : "value updated",
"args" : [
{
"commandClassName" : "Binary Switch",
"id" : "37-37-0-targetValue",
"nodeId" : 37,
"commandClass" : 37,
"endpoint" : 0,
"property" : "targetValue",
"propertyName" : "targetValue",
"type" : "boolean",
"readable" : true,
"writeable" : true,
"label" : "Target value",
"stateless" : false,
"commandClassVersion" : 1,
"list" : false,
"value" : true,
"lastUpdate" : 1662185281686,
"newValue" : false,
"prevValue" : true
}
]
},
{
"time" : "2022-09-03T06:16:04.313Z",
"event" : "value updated",
"args" : [
{
"commandClassName" : "Binary Switch",
"commandClass" : 37,
"endpoint" : 0,
"property" : "currentValue",
"newValue" : false,
"prevValue" : false,
"propertyName" : "currentValue"
}
]
},
{
"time" : "2022-09-03T06:24:31.155Z",
"event" : "value updated",
"args" : [
{
"commandClassName" : "Binary Switch",
"commandClass" : 37,
"endpoint" : 0,
"property" : "currentValue",
"newValue" : true,
"prevValue" : false,
"propertyName" : "currentValue"
}
]
},
{
"time" : "2022-09-03T06:24:31.156Z",
"event" : "value updated",
"args" : [
{
"commandClassName" : "Binary Switch",
"id" : "37-37-0-targetValue",
"nodeId" : 37,
"commandClass" : 37,
"endpoint" : 0,
"property" : "targetValue",
"propertyName" : "targetValue",
"type" : "boolean",
"readable" : true,
"writeable" : true,
"label" : "Target value",
"stateless" : false,
"commandClassVersion" : 1,
"list" : false,
"value" : false,
"lastUpdate" : 1662185762945,
"newValue" : true,
"prevValue" : false
}
]
},
{
"time" : "2022-09-03T06:24:31.462Z",
"event" : "value updated",
"args" : [
{
"commandClassName" : "Meter",
"commandClass" : 50,
"endpoint" : 0,
"property" : "value",
"propertyKey" : 66049,
"newValue" : 0.9,
"prevValue" : 0,
"propertyName" : "value",
"propertyKeyName" : "Electric_W_Consumed"
}
]
},
{
"time" : "2022-09-03T06:24:32.480Z",
"event" : "value updated",
"args" : [
{
"commandClassName" : "Binary Switch",
"commandClass" : 37,
"endpoint" : 0,
"property" : "currentValue",
"newValue" : true,
"prevValue" : true,
"propertyName" : "currentValue"
}
]
},
{
"time" : "2022-09-03T06:24:32.960Z",
"event" : "value updated",
"args" : [
{
"commandClassName" : "Meter",
"commandClass" : 50,
"endpoint" : 0,
"property" : "value",
"propertyKey" : 66049,
"newValue" : 1.2,
"prevValue" : 0.9,
"propertyName" : "value",
"propertyKeyName" : "Electric_W_Consumed"
}
]
},
{
"time" : "2022-09-03T06:24:43.456Z",
"event" : "value updated",
"args" : [
{
"commandClassName" : "Meter",
"commandClass" : 50,
"endpoint" : 0,
"property" : "value",
"propertyKey" : 66049,
"newValue" : 0,
"prevValue" : 1.2,
"propertyName" : "value",
"propertyKeyName" : "Electric_W_Consumed"
}
]
},
{
"time" : "2022-09-03T06:30:03.576Z",
"event" : "value updated",
"args" : [
{
"commandClassName" : "Binary Switch",
"commandClass" : 37,
"endpoint" : 0,
"property" : "currentValue",
"newValue" : false,
"prevValue" : true,
"propertyName" : "currentValue"
}
]
},
{
"time" : "2022-09-03T06:30:03.597Z",
"event" : "value updated",
"args" : [
{
"commandClassName" : "Binary Switch",
"id" : "37-37-0-targetValue",
"nodeId" : 37,
"commandClass" : 37,
"endpoint" : 0,
"property" : "targetValue",
"propertyName" : "targetValue",
"type" : "boolean",
"readable" : true,
"writeable" : true,
"label" : "Target value",
"stateless" : false,
"commandClassVersion" : 1,
"list" : false,
"value" : true,
"lastUpdate" : 1662186271155,
"newValue" : false,
"prevValue" : true
}
]
},
{
"time" : "2022-09-03T06:30:05.622Z",
"event" : "value updated",
"args" : [
{
"commandClassName" : "Binary Switch",
"commandClass" : 37,
"endpoint" : 0,
"property" : "currentValue",
"newValue" : false,
"prevValue" : false,
"propertyName" : "currentValue"
}
]
},
{
"time" : "2022-09-03T08:49:53.114Z",
"event" : "value updated",
"args" : [
{
"commandClassName" : "Binary Switch",
"commandClass" : 37,
"endpoint" : 0,
"property" : "currentValue",
"newValue" : true,
"prevValue" : false,
"propertyName" : "currentValue"
}
]
},
{
"time" : "2022-09-03T08:49:53.117Z",
"event" : "value updated",
"args" : [
{
"commandClassName" : "Binary Switch",
"id" : "37-37-0-targetValue",
"nodeId" : 37,
"commandClass" : 37,
"endpoint" : 0,
"property" : "targetValue",
"propertyName" : "targetValue",
"type" : "boolean",
"readable" : true,
"writeable" : true,
"label" : "Target value",
"stateless" : false,
"commandClassVersion" : 1,
"list" : false,
"value" : false,
"lastUpdate" : 1662186603579,
"newValue" : true,
"prevValue" : false
}
]
},
{
"time" : "2022-09-03T08:49:54.018Z",
"event" : "value updated",
"args" : [
{
"commandClassName" : "Meter",
"commandClass" : 50,
"endpoint" : 0,
"property" : "value",
"propertyKey" : 66049,
"newValue" : 1.6,
"prevValue" : 0,
"propertyName" : "value",
"propertyKeyName" : "Electric_W_Consumed"
}
]
},
{
"time" : "2022-09-03T08:49:55.155Z",
"event" : "value updated",
"args" : [
{
"commandClassName" : "Meter",
"commandClass" : 50,
"endpoint" : 0,
"property" : "value",
"propertyKey" : 66049,
"newValue" : 1.6,
"prevValue" : 1.6,
"propertyName" : "value",
"propertyKeyName" : "Electric_W_Consumed"
}
]
},
{
"time" : "2022-09-03T08:49:55.520Z",
"event" : "value updated",
"args" : [
{
"commandClassName" : "Meter",
"commandClass" : 50,
"endpoint" : 0,
"property" : "value",
"propertyKey" : 66049,
"newValue" : 1.2,
"prevValue" : 1.6,
"propertyName" : "value",
"propertyKeyName" : "Electric_W_Consumed"
}
]
},
{
"time" : "2022-09-03T08:49:57.145Z",
"event" : "value updated",
"args" : [
{
"commandClassName" : "Meter",
"commandClass" : 50,
"endpoint" : 0,
"property" : "value",
"propertyKey" : 66049,
"newValue" : 1.2,
"prevValue" : 1.2,
"propertyName" : "value",
"propertyKeyName" : "Electric_W_Consumed"
}
]
},
{
"time" : "2022-09-03T08:49:57.885Z",
"event" : "value updated",
"args" : [
{
"commandClassName" : "Binary Switch",
"commandClass" : 37,
"endpoint" : 0,
"property" : "currentValue",
"newValue" : true,
"prevValue" : true,
"propertyName" : "currentValue"
}
]
},
{
"time" : "2022-09-03T08:50:04.529Z",
"event" : "value updated",
"args" : [
{
"commandClassName" : "Meter",
"commandClass" : 50,
"endpoint" : 0,
"property" : "value",
"propertyKey" : 66049,
"newValue" : 0.4,
"prevValue" : 1.2,
"propertyName" : "value",
"propertyKeyName" : "Electric_W_Consumed"
}
]
},
{
"time" : "2022-09-03T08:50:06.078Z",
"event" : "value updated",
"args" : [
{
"commandClassName" : "Meter",
"commandClass" : 50,
"endpoint" : 0,
"property" : "value",
"propertyKey" : 66049,
"newValue" : 0,
"prevValue" : 0.4,
"propertyName" : "value",
"propertyKeyName" : "Electric_W_Consumed"
}
]
},
{
"time" : "2022-09-03T08:56:03.006Z",
"event" : "value updated",
"args" : [
{
"commandClassName" : "Binary Switch",
"commandClass" : 37,
"endpoint" : 0,
"property" : "currentValue",
"newValue" : false,
"prevValue" : true,
"propertyName" : "currentValue"
}
]
},

Et la 2ème partie:

{
"time" : "2022-09-03T08:56:03.029Z",
"event" : "value updated",
"args" : [
{
"commandClassName" : "Binary Switch",
"id" : "37-37-0-targetValue",
"nodeId" : 37,
"commandClass" : 37,
"endpoint" : 0,
"property" : "targetValue",
"propertyName" : "targetValue",
"type" : "boolean",
"readable" : true,
"writeable" : true,
"label" : "Target value",
"stateless" : false,
"commandClassVersion" : 1,
"list" : false,
"value" : true,
"lastUpdate" : 1662194993116,
"newValue" : false,
"prevValue" : true
}
]
},
{
"time" : "2022-09-03T08:56:04.728Z",
"event" : "value updated",
"args" : [
{
"commandClassName" : "Binary Switch",
"commandClass" : 37,
"endpoint" : 0,
"property" : "currentValue",
"newValue" : false,
"prevValue" : false,
"propertyName" : "currentValue"
}
]
},
{
"time" : "2022-09-03T09:32:54.206Z",
"event" : "value updated",
"args" : [
{
"commandClassName" : "Binary Switch",
"commandClass" : 37,
"endpoint" : 0,
"property" : "currentValue",
"newValue" : true,
"prevValue" : false,
"propertyName" : "currentValue"
}
]
},
{
"time" : "2022-09-03T09:32:54.207Z",
"event" : "value updated",
"args" : [
{
"commandClassName" : "Binary Switch",
"id" : "37-37-0-targetValue",
"nodeId" : 37,
"commandClass" : 37,
"endpoint" : 0,
"property" : "targetValue",
"propertyName" : "targetValue",
"type" : "boolean",
"readable" : true,
"writeable" : true,
"label" : "Target value",
"stateless" : false,
"commandClassVersion" : 1,
"list" : false,
"value" : false,
"lastUpdate" : 1662195363017,
"newValue" : true,
"prevValue" : false
}
]
},
{
"time" : "2022-09-03T09:32:55.568Z",
"event" : "value updated",
"args" : [
{
"commandClassName" : "Meter",
"commandClass" : 50,
"endpoint" : 0,
"property" : "value",
"propertyKey" : 66049,
"newValue" : 1.2,
"prevValue" : 0,
"propertyName" : "value",
"propertyKeyName" : "Electric_W_Consumed"
}
]
},
{
"time" : "2022-09-03T09:32:57.933Z",
"event" : "value updated",
"args" : [
{
"commandClassName" : "Meter",
"commandClass" : 50,
"endpoint" : 0,
"property" : "value",
"propertyKey" : 66049,
"newValue" : 1.2,
"prevValue" : 1.2,
"propertyName" : "value",
"propertyKeyName" : "Electric_W_Consumed"
}
]
},
{
"time" : "2022-09-03T09:33:06.059Z",
"event" : "value updated",
"args" : [
{
"commandClassName" : "Meter",
"commandClass" : 50,
"endpoint" : 0,
"property" : "value",
"propertyKey" : 66049,
"newValue" : 0,
"prevValue" : 1.2,
"propertyName" : "value",
"propertyKeyName" : "Electric_W_Consumed"
}
]
},
{
"time" : "2022-09-03T09:38:02.349Z",
"event" : "value updated",
"args" : [
{
"commandClassName" : "Binary Switch",
"commandClass" : 37,
"endpoint" : 0,
"property" : "currentValue",
"newValue" : false,
"prevValue" : true,
"propertyName" : "currentValue"
}
]
},
{
"time" : "2022-09-03T09:38:02.352Z",
"event" : "value updated",
"args" : [
{
"commandClassName" : "Binary Switch",
"id" : "37-37-0-targetValue",
"nodeId" : 37,
"commandClass" : 37,
"endpoint" : 0,
"property" : "targetValue",
"propertyName" : "targetValue",
"type" : "boolean",
"readable" : true,
"writeable" : true,
"label" : "Target value",
"stateless" : false,
"commandClassVersion" : 1,
"list" : false,
"value" : true,
"lastUpdate" : 1662197574207,
"newValue" : false,
"prevValue" : true
}
]
},
{
"time" : "2022-09-03T09:38:03.924Z",
"event" : "value updated",
"args" : [
{
"commandClassName" : "Binary Switch",
"commandClass" : 37,
"endpoint" : 0,
"property" : "currentValue",
"newValue" : false,
"prevValue" : false,
"propertyName" : "currentValue"
}
]
},
{
"time" : "2022-09-03T09:39:25.936Z",
"event" : "value updated",
"args" : [
{
"commandClassName" : "Binary Switch",
"commandClass" : 37,
"endpoint" : 0,
"property" : "currentValue",
"newValue" : true,
"prevValue" : false,
"propertyName" : "currentValue"
}
]
},
{
"time" : "2022-09-03T09:39:25.937Z",
"event" : "value updated",
"args" : [
{
"commandClassName" : "Binary Switch",
"id" : "37-37-0-targetValue",
"nodeId" : 37,
"commandClass" : 37,
"endpoint" : 0,
"property" : "targetValue",
"propertyName" : "targetValue",
"type" : "boolean",
"readable" : true,
"writeable" : true,
"label" : "Target value",
"stateless" : false,
"commandClassVersion" : 1,
"list" : false,
"value" : false,
"lastUpdate" : 1662197882350,
"newValue" : true,
"prevValue" : false
}
]
},
{
"time" : "2022-09-03T09:39:27.931Z",
"event" : "value updated",
"args" : [
{
"commandClassName" : "Meter",
"commandClass" : 50,
"endpoint" : 0,
"property" : "value",
"propertyKey" : 66049,
"newValue" : 1.7,
"prevValue" : 0,
"propertyName" : "value",
"propertyKeyName" : "Electric_W_Consumed"
}
]
},
{
"time" : "2022-09-03T09:39:28.537Z",
"event" : "value updated",
"args" : [
{
"commandClassName" : "Meter",
"commandClass" : 50,
"endpoint" : 0,
"property" : "value",
"propertyKey" : 66049,
"newValue" : 1.2,
"prevValue" : 1.7,
"propertyName" : "value",
"propertyKeyName" : "Electric_W_Consumed"
}
]
},
{
"time" : "2022-09-03T09:39:37.541Z",
"event" : "value updated",
"args" : [
{
"commandClassName" : "Meter",
"commandClass" : 50,
"endpoint" : 0,
"property" : "value",
"propertyKey" : 66049,
"newValue" : 0.2,
"prevValue" : 1.2,
"propertyName" : "value",
"propertyKeyName" : "Electric_W_Consumed"
}
]
},
{
"time" : "2022-09-03T09:39:39.043Z",
"event" : "value updated",
"args" : [
{
"commandClassName" : "Meter",
"commandClass" : 50,
"endpoint" : 0,
"property" : "value",
"propertyKey" : 66049,
"newValue" : 0,
"prevValue" : 0.2,
"propertyName" : "value",
"propertyKeyName" : "Electric_W_Consumed"
}
]
},
{
"time" : "2022-09-03T10:00:06.488Z",
"event" : "value updated",
"args" : [
{
"commandClassName" : "Binary Switch",
"commandClass" : 37,
"endpoint" : 0,
"property" : "currentValue",
"newValue" : false,
"prevValue" : true,
"propertyName" : "currentValue"
}
]
},
{
"time" : "2022-09-03T10:00:06.531Z",
"event" : "value updated",
"args" : [
{
"commandClassName" : "Binary Switch",
"id" : "37-37-0-targetValue",
"nodeId" : 37,
"commandClass" : 37,
"endpoint" : 0,
"property" : "targetValue",
"propertyName" : "targetValue",
"type" : "boolean",
"readable" : true,
"writeable" : true,
"label" : "Target value",
"stateless" : false,
"commandClassVersion" : 1,
"list" : false,
"value" : true,
"lastUpdate" : 1662197965936,
"newValue" : false,
"prevValue" : true
}
]
},
{
"time" : "2022-09-03T10:00:08.192Z",
"event" : "value updated",
"args" : [
{
"commandClassName" : "Binary Switch",
"commandClass" : 37,
"endpoint" : 0,
"property" : "currentValue",
"newValue" : false,
"prevValue" : false,
"propertyName" : "currentValue"
}
]
},
{
"time" : "2022-09-03T13:15:17.366Z",
"event" : "value updated",
"args" : [
{
"commandClassName" : "Binary Switch",
"commandClass" : 37,
"endpoint" : 0,
"property" : "currentValue",
"newValue" : true,
"prevValue" : false,
"propertyName" : "currentValue"
}
]
},
{
"time" : "2022-09-03T13:15:17.372Z",
"event" : "value updated",
"args" : [
{
"commandClassName" : "Binary Switch",
"id" : "37-37-0-targetValue",
"nodeId" : 37,
"commandClass" : 37,
"endpoint" : 0,
"property" : "targetValue",
"propertyName" : "targetValue",
"type" : "boolean",
"readable" : true,
"writeable" : true,
"label" : "Target value",
"stateless" : false,
"commandClassVersion" : 1,
"list" : false,
"value" : false,
"lastUpdate" : 1662199206489,
"newValue" : true,
"prevValue" : false
}
]
},
{
"time" : "2022-09-03T13:15:18.127Z",
"event" : "value updated",
"args" : [
{
"commandClassName" : "Meter",
"commandClass" : 50,
"endpoint" : 0,
"property" : "value",
"propertyKey" : 66049,
"newValue" : 1.5,
"prevValue" : 0,
"propertyName" : "value",
"propertyKeyName" : "Electric_W_Consumed"
}
]
},
{
"time" : "2022-09-03T13:15:19.837Z",
"event" : "value updated",
"args" : [
{
"commandClassName" : "Meter",
"commandClass" : 50,
"endpoint" : 0,
"property" : "value",
"propertyKey" : 66049,
"newValue" : 1.2,
"prevValue" : 1.5,
"propertyName" : "value",
"propertyKeyName" : "Electric_W_Consumed"
}
]
},
{
"time" : "2022-09-03T13:15:28.642Z",
"event" : "value updated",
"args" : [
{
"commandClassName" : "Meter",
"commandClass" : 50,
"endpoint" : 0,
"property" : "value",
"propertyKey" : 66049,
"newValue" : 0.6,
"prevValue" : 1.2,
"propertyName" : "value",
"propertyKeyName" : "Electric_W_Consumed"
}
]
},
{
"time" : "2022-09-03T13:15:30.153Z",
"event" : "value updated",
"args" : [
{
"commandClassName" : "Meter",
"commandClass" : 50,
"endpoint" : 0,
"property" : "value",
"propertyKey" : 66049,
"newValue" : 0,
"prevValue" : 0.6,
"propertyName" : "value",
"propertyKeyName" : "Electric_W_Consumed"
}
]
},
{
"time" : "2022-09-03T13:22:03.090Z",
"event" : "value updated",
"args" : [
{
"commandClassName" : "Binary Switch",
"commandClass" : 37,
"endpoint" : 0,
"property" : "currentValue",
"newValue" : false,
"prevValue" : true,
"propertyName" : "currentValue"
}
]
},
{
"time" : "2022-09-03T13:22:03.130Z",
"event" : "value updated",
"args" : [
{
"commandClassName" : "Binary Switch",
"id" : "37-37-0-targetValue",
"nodeId" : 37,
"commandClass" : 37,
"endpoint" : 0,
"property" : "targetValue",
"propertyName" : "targetValue",
"type" : "boolean",
"readable" : true,
"writeable" : true,
"label" : "Target value",
"stateless" : false,
"commandClassVersion" : 1,
"list" : false,
"value" : true,
"lastUpdate" : 1662210917369,
"newValue" : false,
"prevValue" : true
}
]
},
{
"time" : "2022-09-03T13:22:04.492Z",
"event" : "value updated",
"args" : [
{
"commandClassName" : "Binary Switch",
"commandClass" : 37,
"endpoint" : 0,
"property" : "currentValue",
"newValue" : false,
"prevValue" : false,
"propertyName" : "currentValue"
}
]
},
{
"time" : "2022-09-03T13:35:48.178Z",
"event" : "value updated",
"args" : [
{
"commandClassName" : "Binary Switch",
"commandClass" : 37,
"endpoint" : 0,
"property" : "currentValue",
"newValue" : true,
"prevValue" : false,
"propertyName" : "currentValue"
}
]
},
{
"time" : "2022-09-03T13:35:48.180Z",
"event" : "value updated",
"args" : [
{
"commandClassName" : "Binary Switch",
"id" : "37-37-0-targetValue",
"nodeId" : 37,
"commandClass" : 37,
"endpoint" : 0,
"property" : "targetValue",
"propertyName" : "targetValue",
"type" : "boolean",
"readable" : true,
"writeable" : true,
"label" : "Target value",
"stateless" : false,
"commandClassVersion" : 1,
"list" : false,
"value" : false,
"lastUpdate" : 1662211323128,
"newValue" : true,
"prevValue" : false
}
]
},
{
"time" : "2022-09-03T13:35:49.499Z",
"event" : "value updated",
"args" : [
{
"commandClassName" : "Binary Switch",
"commandClass" : 37,
"endpoint" : 0,
"property" : "currentValue",
"newValue" : true,
"prevValue" : true,
"propertyName" : "currentValue"
}
]
},
{
"time" : "2022-09-03T13:35:49.746Z",
"event" : "value updated",
"args" : [
{
"commandClassName" : "Meter",
"commandClass" : 50,
"endpoint" : 0,
"property" : "value",
"propertyKey" : 66049,
"newValue" : 1.2,
"prevValue" : 0,
"propertyName" : "value",
"propertyKeyName" : "Electric_W_Consumed"
}
]
},
{
"time" : "2022-09-03T13:36:00.131Z",
"event" : "value updated",
"args" : [
{
"commandClassName" : "Meter",
"commandClass" : 50,
"endpoint" : 0,
"property" : "value",
"propertyKey" : 66049,
"newValue" : 0,
"prevValue" : 1.2,
"propertyName" : "value",
"propertyKeyName" : "Electric_W_Consumed"
}
]
},
{
"time" : "2022-09-03T13:42:02.725Z",
"event" : "value updated",
"args" : [
{
"commandClassName" : "Binary Switch",
"commandClass" : 37,
"endpoint" : 0,
"property" : "currentValue",
"newValue" : false,
"prevValue" : true,
"propertyName" : "currentValue"
}
]
},
{
"time" : "2022-09-03T13:42:02.728Z",
"event" : "value updated",
"args" : [
{
"commandClassName" : "Binary Switch",
"id" : "37-37-0-targetValue",
"nodeId" : 37,
"commandClass" : 37,
"endpoint" : 0,
"property" : "targetValue",
"propertyName" : "targetValue",
"type" : "boolean",
"readable" : true,
"writeable" : true,
"label" : "Target value",
"stateless" : false,
"commandClassVersion" : 1,
"list" : false,
"value" : true,
"lastUpdate" : 1662212148179,
"newValue" : false,
"prevValue" : true
}
]
},
{
"time" : "2022-09-03T13:42:04.075Z",
"event" : "value updated",
"args" : [
{
"commandClassName" : "Binary Switch",
"commandClass" : 37,
"endpoint" : 0,
"property" : "currentValue",
"newValue" : false,
"prevValue" : false,
"propertyName" : "currentValue"
}
]
},
{
"time" : "2022-09-03T14:10:37.194Z",
"event" : "value updated",
"args" : [
{
"commandClassName" : "Binary Switch",
"commandClass" : 37,
"endpoint" : 0,
"property" : "currentValue",
"newValue" : true,
"prevValue" : false,
"propertyName" : "currentValue"
}
]
},
{
"time" : "2022-09-03T14:10:37.195Z",
"event" : "value updated",
"args" : [
{
"commandClassName" : "Binary Switch",
"id" : "37-37-0-targetValue",
"nodeId" : 37,
"commandClass" : 37,
"endpoint" : 0,
"property" : "targetValue",
"propertyName" : "targetValue",
"type" : "boolean",
"readable" : true,
"writeable" : true,
"label" : "Target value",
"stateless" : false,
"commandClassVersion" : 1,
"list" : false,
"value" : false,
"lastUpdate" : 1662212522726,
"newValue" : true,
"prevValue" : false
}
]
},
{
"time" : "2022-09-03T14:10:37.664Z",
"event" : "value updated",
"args" : [
{
"commandClassName" : "Meter",
"commandClass" : 50,
"endpoint" : 0,
"property" : "value",
"propertyKey" : 66049,
"newValue" : 1.1,
"prevValue" : 0,
"propertyName" : "value",
"propertyKeyName" : "Electric_W_Consumed"
}
]
},
{
"time" : "2022-09-03T14:10:38.525Z",
"event" : "value updated",
"args" : [
{
"commandClassName" : "Binary Switch",
"commandClass" : 37,
"endpoint" : 0,
"property" : "currentValue",
"newValue" : true,
"prevValue" : true,
"propertyName" : "currentValue"
}
]
},
{
"time" : "2022-09-03T14:10:39.159Z",
"event" : "value updated",
"args" : [
{
"commandClassName" : "Meter",
"commandClass" : 50,
"endpoint" : 0,
"property" : "value",
"propertyKey" : 66049,
"newValue" : 1.2,
"prevValue" : 1.1,
"propertyName" : "value",
"propertyKeyName" : "Electric_W_Consumed"
}
]
},
{
"time" : "2022-09-03T14:10:48.161Z",
"event" : "value updated",
"args" : [
{
"commandClassName" : "Meter",
"commandClass" : 50,
"endpoint" : 0,
"property" : "value",
"propertyKey" : 66049,
"newValue" : 1,
"prevValue" : 1.2,
"propertyName" : "value",
"propertyKeyName" : "Electric_W_Consumed"
}
]
},
{
"time" : "2022-09-03T14:10:49.655Z",
"event" : "value updated",
"args" : [
{
"commandClassName" : "Meter",
"commandClass" : 50,
"endpoint" : 0,
"property" : "value",
"propertyKey" : 66049,
"newValue" : 0,
"prevValue" : 1,
"propertyName" : "value",
"propertyKeyName" : "Electric_W_Consumed"
}
]
},
{
"time" : "2022-09-03T14:16:03.797Z",
"event" : "value updated",
"args" : [
{
"commandClassName" : "Binary Switch",
"commandClass" : 37,
"endpoint" : 0,
"property" : "currentValue",
"newValue" : false,
"prevValue" : true,
"propertyName" : "currentValue"
}
]
},
{
"time" : "2022-09-03T14:16:03.806Z",
"event" : "value updated",
"args" : [
{
"commandClassName" : "Binary Switch",
"id" : "37-37-0-targetValue",
"nodeId" : 37,
"commandClass" : 37,
"endpoint" : 0,
"property" : "targetValue",
"propertyName" : "targetValue",
"type" : "boolean",
"readable" : true,
"writeable" : true,
"label" : "Target value",
"stateless" : false,
"commandClassVersion" : 1,
"list" : false,
"value" : true,
"lastUpdate" : 1662214237194,
"newValue" : false,
"prevValue" : true
}
]
},
{
"time" : "2022-09-03T14:16:05.683Z",
"event" : "value updated",
"args" : [
{
"commandClassName" : "Binary Switch",
"commandClass" : 37,
"endpoint" : 0,
"property" : "currentValue",
"newValue" : false,
"prevValue" : false,
"propertyName" : "currentValue"
}
]
},
{
"time" : "2022-09-03T14:17:11.098Z",
"event" : "value updated",
"args" : [
{
"commandClassName" : "Binary Switch",
"commandClass" : 37,
"endpoint" : 0,
"property" : "currentValue",
"newValue" : true,
"prevValue" : false,
"propertyName" : "currentValue"
}
]
},
{
"time" : "2022-09-03T14:17:11.101Z",
"event" : "value updated",
"args" : [
{
"commandClassName" : "Binary Switch",
"id" : "37-37-0-targetValue",
"nodeId" : 37,
"commandClass" : 37,
"endpoint" : 0,
"property" : "targetValue",
"propertyName" : "targetValue",
"type" : "boolean",
"readable" : true,
"writeable" : true,
"label" : "Target value",
"stateless" : false,
"commandClassVersion" : 1,
"list" : false,
"value" : false,
"lastUpdate" : 1662214563798,
"newValue" : true,
"prevValue" : false
}
]
},
{
"time" : "2022-09-03T14:17:12.169Z",
"event" : "value updated",
"args" : [
{
"commandClassName" : "Meter",
"commandClass" : 50,
"endpoint" : 0,
"property" : "value",
"propertyKey" : 66049,
"newValue" : 1.9,
"prevValue" : 0,
"propertyName" : "value",
"propertyKeyName" : "Electric_W_Consumed"
}
]
},
{
"time" : "2022-09-03T14:17:13.652Z",
"event" : "value updated",
"args" : [
{
"commandClassName" : "Meter",
"commandClass" : 50,
"endpoint" : 0,
"property" : "value",
"propertyKey" : 66049,
"newValue" : 1.2,
"prevValue" : 1.9,
"propertyName" : "value",
"propertyKeyName" : "Electric_W_Consumed"
}
]
},
{
"time" : "2022-09-03T14:17:22.665Z",
"event" : "value updated",
"args" : [
{
"commandClassName" : "Meter",
"commandClass" : 50,
"endpoint" : 0,
"property" : "value",
"propertyKey" : 66049,
"newValue" : 0.2,
"prevValue" : 1.2,
"propertyName" : "value",
"propertyKeyName" : "Electric_W_Consumed"
}
]
},
{
"time" : "2022-09-03T14:17:24.165Z",
"event" : "value updated",
"args" : [
{
"commandClassName" : "Meter",
"commandClass" : 50,
"endpoint" : 0,
"property" : "value",
"propertyKey" : 66049,
"newValue" : 0,
"prevValue" : 0.2,
"propertyName" : "value",
"propertyKeyName" : "Electric_W_Consumed"
}
]
},
{
"time" : "2022-09-03T14:24:02.698Z",
"event" : "value updated",
"args" : [
{
"commandClassName" : "Binary Switch",
"commandClass" : 37,
"endpoint" : 0,
"property" : "currentValue",
"newValue" : false,
"prevValue" : true,
"propertyName" : "currentValue"
}
]
},
{
"time" : "2022-09-03T14:24:02.725Z",
"event" : "value updated",
"args" : [
{
"commandClassName" : "Binary Switch",
"id" : "37-37-0-targetValue",
"nodeId" : 37,
"commandClass" : 37,
"endpoint" : 0,
"property" : "targetValue",
"propertyName" : "targetValue",
"type" : "boolean",
"readable" : true,
"writeable" : true,
"label" : "Target value",
"stateless" : false,
"commandClassVersion" : 1,
"list" : false,
"value" : true,
"lastUpdate" : 1662214631099,
"newValue" : false,
"prevValue" : true
}
]
},
{
"time" : "2022-09-03T14:24:04.036Z",
"event" : "value updated",
"args" : [
{
"commandClassName" : "Binary Switch",
"commandClass" : 37,
"endpoint" : 0,
"property" : "currentValue",
"newValue" : false,
"prevValue" : false,
"propertyName" : "currentValue"
}
]
},
{
"time" : "2022-09-03T14:39:09.823Z",
"event" : "value updated",
"args" : [
{
"commandClassName" : "Binary Switch",
"commandClass" : 37,
"endpoint" : 0,
"property" : "currentValue",
"newValue" : true,
"prevValue" : false,
"propertyName" : "currentValue"
}
]
},
{
"time" : "2022-09-03T14:39:09.833Z",
"event" : "value updated",
"args" : [
{
"commandClassName" : "Binary Switch",
"id" : "37-37-0-targetValue",
"nodeId" : 37,
"commandClass" : 37,
"endpoint" : 0,
"property" : "targetValue",
"propertyName" : "targetValue",
"type" : "boolean",
"readable" : true,
"writeable" : true,
"label" : "Target value",
"stateless" : false,
"commandClassVersion" : 1,
"list" : false,
"value" : false,
"lastUpdate" : 1662215042698,
"newValue" : true,
"prevValue" : false
}
]
},
{
"time" : "2022-09-03T14:39:10.680Z",
"event" : "value updated",
"args" : [
{
"commandClassName" : "Meter",
"commandClass" : 50,
"endpoint" : 0,
"property" : "value",
"propertyKey" : 66049,
"newValue" : 1.6,
"prevValue" : 0,
"propertyName" : "value",
"propertyKeyName" : "Electric_W_Consumed"
}
]
},
{
"time" : "2022-09-03T14:39:23.621Z",
"event" : "value updated",
"args" : [
{
"commandClassName" : "Meter",
"commandClass" : 50,
"endpoint" : 0,
"property" : "value",
"propertyKey" : 66049,
"newValue" : 0,
"prevValue" : 1.6,
"propertyName" : "value",
"propertyKeyName" : "Electric_W_Consumed"
}
]
},
{
"time" : "2022-09-03T14:39:25.239Z",
"event" : "value updated",
"args" : [
{
"commandClassName" : "Binary Switch",
"commandClass" : 37,
"endpoint" : 0,
"property" : "currentValue",
"newValue" : true,
"prevValue" : true,
"propertyName" : "currentValue"
}
]
},
{
"time" : "2022-09-03T14:46:02.889Z",
"event" : "value updated",
"args" : [
{
"commandClassName" : "Binary Switch",
"commandClass" : 37,
"endpoint" : 0,
"property" : "currentValue",
"newValue" : false,
"prevValue" : true,
"propertyName" : "currentValue"
}
]
},
{
"time" : "2022-09-03T14:46:02.899Z",
"event" : "value updated",
"args" : [
{
"commandClassName" : "Binary Switch",
"id" : "37-37-0-targetValue",
"nodeId" : 37,
"commandClass" : 37,
"endpoint" : 0,
"property" : "targetValue",
"propertyName" : "targetValue",
"type" : "boolean",
"readable" : true,
"writeable" : true,
"label" : "Target value",
"stateless" : false,
"commandClassVersion" : 1,
"list" : false,
"value" : true,
"lastUpdate" : 1662215949824,
"newValue" : false,
"prevValue" : true
}
]
},
{
"time" : "2022-09-03T14:46:04.319Z",
"event" : "value updated",
"args" : [
{
"commandClassName" : "Binary Switch",
"commandClass" : 37,
"endpoint" : 0,
"property" : "currentValue",
"newValue" : false,
"prevValue" : false,
"propertyName" : "currentValue"
}
]
},
{
"time" : "2022-09-03T15:14:34.937Z",
"event" : "value updated",
"args" : [
{
"commandClassName" : "Binary Switch",
"commandClass" : 37,
"endpoint" : 0,
"property" : "currentValue",
"newValue" : true,
"prevValue" : false,
"propertyName" : "currentValue"
}
]
},
{
"time" : "2022-09-03T15:14:34.938Z",
"event" : "value updated",
"args" : [
{
"commandClassName" : "Binary Switch",
"id" : "37-37-0-targetValue",
"nodeId" : 37,
"commandClass" : 37,
"endpoint" : 0,
"property" : "targetValue",
"propertyName" : "targetValue",
"type" : "boolean",
"readable" : true,
"writeable" : true,
"label" : "Target value",
"stateless" : false,
"commandClassVersion" : 1,
"list" : false,
"value" : false,
"lastUpdate" : 1662216362890,
"newValue" : true,
"prevValue" : false
}
]
},
{
"time" : "2022-09-03T15:14:43.328Z",
"event" : "value updated",
"args" : [
{
"commandClassName" : "Binary Switch",
"commandClass" : 37,
"endpoint" : 0,
"property" : "currentValue",
"newValue" : true,
"prevValue" : true,
"propertyName" : "currentValue"
}
]
},
{
"time" : "2022-09-03T15:14:43.707Z",
"event" : "value updated",
"args" : [
{
"commandClassName" : "Binary Switch",
"commandClass" : 37,
"endpoint" : 0,
"property" : "currentValue",
"newValue" : true,
"prevValue" : true,
"propertyName" : "currentValue"
}
]
},
{
"time" : "2022-09-03T15:14:44.162Z",
"event" : "value updated",
"args" : [
{
"commandClassName" : "Binary Switch",
"commandClass" : 37,
"endpoint" : 0,
"property" : "currentValue",
"newValue" : true,
"prevValue" : true,
"propertyName" : "currentValue"
}
]
},
{
"time" : "2022-09-03T15:14:46.653Z",
"event" : "value updated",
"args" : [
{
"commandClassName" : "Meter",
"commandClass" : 50,
"endpoint" : 0,
"property" : "value",
"propertyKey" : 66049,
"newValue" : 0,
"prevValue" : 0,
"propertyName" : "value",
"propertyKeyName" : "Electric_W_Consumed"
}
]
},
{
"time" : "2022-09-03T15:22:02.699Z",
"event" : "value updated",
"args" : [
{
"commandClassName" : "Binary Switch",
"commandClass" : 37,
"endpoint" : 0,
"property" : "currentValue",
"newValue" : false,
"prevValue" : true,
"propertyName" : "currentValue"
}
]
},
{
"time" : "2022-09-03T15:22:02.702Z",
"event" : "value updated",
"args" : [
{
"commandClassName" : "Binary Switch",
"id" : "37-37-0-targetValue",
"nodeId" : 37,
"commandClass" : 37,
"endpoint" : 0,
"property" : "targetValue",
"propertyName" : "targetValue",
"type" : "boolean",
"readable" : true,
"writeable" : true,
"label" : "Target value",
"stateless" : false,
"commandClassVersion" : 1,
"list" : false,
"value" : true,
"lastUpdate" : 1662218074937,
"newValue" : false,
"prevValue" : true
}
]
},
{
"time" : "2022-09-03T15:22:04.208Z",
"event" : "value updated",
"args" : [
{
"commandClassName" : "Binary Switch",
"commandClass" : 37,
"endpoint" : 0,
"property" : "currentValue",
"newValue" : false,
"prevValue" : false,
"propertyName" : "currentValue"
}
]
},
{
"time" : "2022-09-03T15:27:45.485Z",
"event" : "value updated",
"args" : [
{
"commandClassName" : "Binary Switch",
"commandClass" : 37,
"endpoint" : 0,
"property" : "currentValue",
"newValue" : true,
"prevValue" : false,
"propertyName" : "currentValue"
}
]
},
{
"time" : "2022-09-03T15:27:45.486Z",
"event" : "value updated",
"args" : [
{
"commandClassName" : "Binary Switch",
"id" : "37-37-0-targetValue",
"nodeId" : 37,
"commandClass" : 37,
"endpoint" : 0,
"property" : "targetValue",
"propertyName" : "targetValue",
"type" : "boolean",
"readable" : true,
"writeable" : true,
"label" : "Target value",
"stateless" : false,
"commandClassVersion" : 1,
"list" : false,
"value" : false,
"lastUpdate" : 1662218522700,
"newValue" : true,
"prevValue" : false
}
]
},
{
"time" : "2022-09-03T15:27:46.663Z",
"event" : "value updated",
"args" : [
{
"commandClassName" : "Meter",
"commandClass" : 50,
"endpoint" : 0,
"property" : "value",
"propertyKey" : 66049,
"newValue" : 1.4,
"prevValue" : 0,
"propertyName" : "value",
"propertyKeyName" : "Electric_W_Consumed"
}
]
},
{
"time" : "2022-09-03T15:27:47.664Z",
"event" : "value updated",
"args" : [
{
"commandClassName" : "Binary Switch",
"commandClass" : 37,
"endpoint" : 0,
"property" : "currentValue",
"newValue" : true,
"prevValue" : true,
"propertyName" : "currentValue"
}
]
},
{
"time" : "2022-09-03T15:27:48.486Z",
"event" : "value updated",
"args" : [
{
"commandClassName" : "Meter",
"commandClass" : 50,
"endpoint" : 0,
"property" : "value",
"propertyKey" : 66049,
"newValue" : 1.2,
"prevValue" : 1.4,
"propertyName" : "value",
"propertyKeyName" : "Electric_W_Consumed"
}
]
},
{
"time" : "2022-09-03T15:27:57.160Z",
"event" : "value updated",
"args" : [
{
"commandClassName" : "Meter",
"commandClass" : 50,
"endpoint" : 0,
"property" : "value",
"propertyKey" : 66049,
"newValue" : 0,
"prevValue" : 1.2,
"propertyName" : "value",
"propertyKeyName" : "Electric_W_Consumed"
}
]
}
],
"hexId" : "0x0099-0x0002-0x0002",
"dbLink" : "https://devices.zwave-js.io/?jumpTo=0x0099:0x0002:0x0002:4.28",
"manufacturerId" : 153,
"productId" : 2,
"productType" : 2,
"deviceConfig" : {
"filename" : "/var/www/html/plugins/zwavejs/resources/zwavejs2mqtt/node_modules/@zwave-js/config/config/devices/0x0099/gwpn1.json",
"isEmbedded" : true,
"manufacturer" : "GreenWave Reality Inc.",
"manufacturerId" : 153,
"label" : "GWPN1",
"description" : "Single-socket PowerNode",
"devices" : [
{
"productType" : 2,
"productId" : 2
}
],
"firmwareVersion" : {
"min" : "0.0",
"max" : "255.255"
},
"associations" : [
],
"paramInformation" : {
"_map" : [
]
}
},
"productLabel" : "GWPN1",
"productDescription" : "Single-socket PowerNode",
"manufacturer" : "GreenWave Reality Inc.",
"firmwareVersion" : "4.28",
"protocolVersion" : 3,
"nodeType" : 1,
"endpointsCount" : 0,
"endpointIndizes" : [
],
"isSecure" : false,
"security" : "None",
"supportsSecurity" : false,
"supportsBeaming" : true,
"isControllerNode" : false,
"isListening" : true,
"isFrequentListening" : false,
"isRouting" : true,
"keepAwake" : false,
"maxDataRate" : 100000,
"deviceClass" : {
"basic" : 4,
"generic" : 16,
"specific" : 1
},
"deviceId" : "153-2-2",
"status" : "Alive",
"interviewStage" : "Complete",
"statistics" : {
"commandsTX" : 97,
"commandsRX" : 340,
"commandsDroppedRX" : 3,
"commandsDroppedTX" : 0,
"timeoutResponse" : 6,
"rtt" : 327.8
},
"lastActive" : 1662218877160,
"filename" : "gwpn1.json (Zwave-Js)",
"numberGroups" : 4,
"classBasic" : "Routing Slave",
"classGeneric" : "Binary Switch",
"classSpecific" : "Binary Power Switch",
"deviceIdNew" : "153-2-2",
"confJeedom" : "greenwave_153/powernode.1.port.json",
"confType" : "Configuration Jeedom <br> Properties : <br> - Switch : {"type":"prise"}<br> - Power : []<br> - Energy : []<br>",
"lastWakeup" : "N/A",
"nextWakeup" : "N/A",
"configWakeup" : "N/A"
}

Et l’info de consommation:


Ok pour ta consommation instantanée en w dans la commande info tu as bien:

Classe: 50 endpoint: 0 Propriété : value-66049?

Edit:

Je viens de voir ton dernier message :face_with_peeking_eye: donc oui…

oui c’est bien cela pour la puissance, enfin la classe est marquée 50

Oui erreur de ma part et je vois que la remontée se fait sur différence de 1 w …

Tu as testé en laissant la default value de 0?

oui, je voulais avoir le plus précis possible. C’est la valeur minimum que l’on peut mettre même si c’est indiqué que l’on peut mettre 0.

PS: Justement je n’ai pas réussi à mettre 0

J’ai même essayé avec le control panel zwave. Cela ne passe pas, la valeur revient à 1 automatiquement

Et si tu crée une commande slider min 0 max 100 avec classe: 112 endpoint : 0 propriété: 0

Et que tu la set en dure ca passe?

Je vois que c’est readable et writeable true

Ok, alors là je sèche :thinking:

Merci de ton aide en tout cas. C’est super sympa

J’ai réussi à faire fonctionner le plugin zwavejs pour que le polling marche.

Dans le répertoire html/plugins/zwavejs/code/class, j’ai modifié le fichier zwavejs.class.php. En ligne 1904 j’ai remplacé la fonction pollvalue par le code suivant:

	public function pollValue($_class) {
		// log::add(__CLASS__, 'debug', '[' . __FUNCTION__ . '] ' . $_class);
		if (stripos($_class,'-value-') === false) {
			$command = explode('-', $_class, 3);
			$args = array('args' => array(array('nodeId' => intval($this->getLogicalId()), 'commandClass' => intval($command[1]), 'endpoint' => intval($command[0]), 'property' => $command[2])));
		}
		else {
			$command = explode('-', $_class, 4);
			$args = array('args' => array(array('nodeId' => intval($this->getLogicalId()), 'commandClass' => intval($command[1]), 'endpoint' => intval($command[0]), 'property' => $command[2], 'propertyKey' => intval($command[3]))));			
		}
		log::add(__CLASS__, 'debug', $this->getHumanName() . '[' . __FUNCTION__ . '] ' . json_encode($args));
		self::publishMqttApi('pollValue', $args);
	}

A voir si c’est ok dans tous les cas. En tout cas j’ai conservé l’ancien fonctionnement pour les cas de polling qui fonctionnait déjà et géré ce cas qui ne fonctionnait pas

Ce sujet a été automatiquement fermé après 24 heures suivant le dernier commentaire. Aucune réponse n’est permise dorénavant.