Périphériques à outrance

Bonjour,

je souhaite faire de la présence avec des Nuts alors j’ai installé le plugin BLEA.

Quand je lance des scans, le plugin ne s’arrête pas d’inclure un tas de périphériques bluetooth

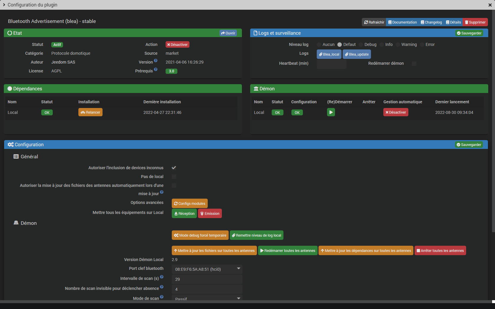
Voici la config du plugin

Mes questions:

  • Est-ce normal?
  • Est ce que ça empêche de réussir à intégré des nuts?

Merci d’avances pour vos réponses

Bonjour,

Veuillez ne pas mettre le nom du plug-in dans le sujet et ajouter le tag du plug-in sur le post à la place.
J’ai corrigé pour vous.

1 « J'aime »

Et pour répondre à votre question (merci d’avoir mis directement tous les screens👍), regardez votre config: vous avez autorisé l’inclusion des périphériques inconnus donc blea créé un équipement pour chaque device qu’il capte (et souvent il y a beaucoup).

Décochez cette option si vous n’en avez pas besoin.

Ps: ce sont les devices « inconnus » par le « code du plug-in » et pas ceux « inconnu de votre jeedom »; par définition si vous faite une inclusion/scan c’est pour découvrir des périphériques « inconnus de jeedom » mais probablement déjà intégré et donc « connu » par le plug-in, tel que des nuts
Ceci explique peut-être l’erreur d’avoir coché cette option.

D’accord merci,

j’ai vu aussi que l’on pouvait choisir le type d’équipement à inclure lors du scan.

J’avais peur surtout que ma clé bluetooth était folle ^^

Selon oú tu habites, tu peux voir arriver tous les devices BT de tes voisin(e)s aussi ! :joy:

Ce sujet a été automatiquement fermé après 24 heures suivant le dernier commentaire. Aucune réponse n’est permise dorénavant.