jeedom 4.4.19 stable
plugin z-wave JS + mqtt manager
Bonsoir
un changement familial
m’a obligé à délaisser ma grosse installation jeedom ( j’ai démantelé 90% de mon installation), afin de laisser à madame les fonctions essentielles dont la gestion de la piscine via le plugin piscine et un FGS 223
J’etais sur une install z-wave JS sur proxmox, que j’ai délaissé afin de tout rapatrier sur un jeedom local ( raspi4)
J’ai donc aussi récupéré la clé zwave que j’ai remis en local.
J’ai récupéré les modules zwave qui me restaient et ils sont tous fonctionnels, sauf 1.
Je n’arrive pas à comprendre le phénomène. Le câblage n’a pas été touché et il fonctionnait parfaitement sur mon install distante.
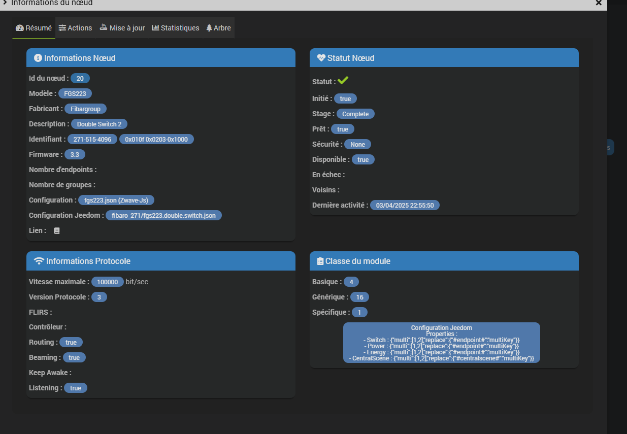
Le module est parfaitement vu et communique bien si je regarde dans informations du noeud :
Il réagit aux commandes de reinterview, ping…
Par contre , il n’exécute pas les commandes on/of et l’état ne se met pas à jour
Pourtant les logs disent que la commande est envoyée :
mqtt manager reçoit bien l’ordre :

mais il ne se passe rien, la pompe ( car ça déclenche la pompe ) ne s’allume pas, l’état de la commande ne change pas.Idem sur l’entrée2 du module (fgs-223)
le seul truc bizarre à mes yeux , et que je n’ai pas la ligne « configuration » sur le module :

alors que sur les autres modules oui comme sur un fgs-222

logs debug
[2025-04-02 23:22:12] DEBUG : [createEqLogic] Création d\'un équipement {"id":20,"inited":true,"status":4,"isControllerNode":false,"interviewStage":5,"deviceClass":{"basic":"Routing End Node","generic":"Binary Switch","specific":"Binary Power Switch"},"zwavePlusVersion":1,"ready":true,"zwavePlusRoleType":5,"isListening":true,"isFrequentListening":false,"canSleep":false,"isRouting":true,"supportedDataRates":[40000,100000],"maxDataRate":100000,"supportsSecurity":false,"isSecure":false,"supportsBeaming":true,"protocolVersion":3,"firmwareVersion":"3.3","manufacturerId":271,"manufacturer":"Fibargroup","productId":4096,"productDescription":"Double Switch 2","productType":515,"productLabel":"FGS223","deviceDatabaseUrl":"https:\/\/devices.zwave-js.io\/?jumpTo=0x010f:0x0203:0x1000:3.3","keepAwake":false,"protocol":0}
[2025-04-02 23:24:32] DEBUG : [refreshIfNeeded] 37/1/targetValue true
[2025-04-03 07:51:49] DEBUG : [refreshIfNeeded] 37/2/targetValue true
[2025-04-03 08:02:50] DEBUG : [refreshIfNeeded] 37/1/targetValue true
[2025-04-03 08:04:24] DEBUG : [refreshIfNeeded] 37/2/targetValue true
[2025-04-03 08:04:57] DEBUG : [refreshIfNeeded] 37/2/targetValue true
[2025-04-03 10:38:21] DEBUG : [refreshIfNeeded] 37/2/targetValue true
[2025-04-03 20:34:02] DEBUG : [refreshIfNeeded] 37/1/targetValue true
[2025-04-03 20:34:23] DEBUG : [refreshIfNeeded] 37/1/targetValue true
[2025-04-03 20:34:43] DEBUG : [refreshIfNeeded] 37/1/targetValue true
[2025-04-03 20:35:03] DEBUG : [refreshIfNeeded] 37/1/targetValue true
[2025-04-03 20:35:23] DEBUG : [refreshIfNeeded] 37/1/targetValue true
[2025-04-03 22:16:42] DEBUG : [refreshIfNeeded] 37/0/targetValue false
[2025-04-03 22:16:59] DEBUG : [refreshIfNeeded] 37/0/targetValue true
[2025-04-03 23:17:07] DEBUG : [refreshIfNeeded] 37/1/targetValue true
[2025-04-03 23:18:40] DEBUG : [refreshIfNeeded] 37/1/targetValue true
Je ne sais pas trop pourquoi sauf imaginer le pire ( module HS). Quelqu’un a t’il une idee ou à rencontrer un problème similaire ?
Merci

