Impossible de faire mise à jour sur Clé Zigbee ZB-Stick POP

Bonsoir,

Le menu configuration Jeedom me demande de mettre à jour le firmware de ma clé.

Tout démarre correctement quand le message suivant apparait ;

Couldn’t communicate with the adapter in Zigbee (EZSP) mode, Thread (Spinel) mode or bootloader mode

Quelqu’un a déjà eu ce problème ?

Merci pour vos retours

Bonsoir,

Il y a plein de possibilités donc il faut fournir plus d’informations.

Quel matériel, version de Jeedom, des logs du plugin Zigbee lors de la mise à jour, capture d’écran de la configuration Zigbee…

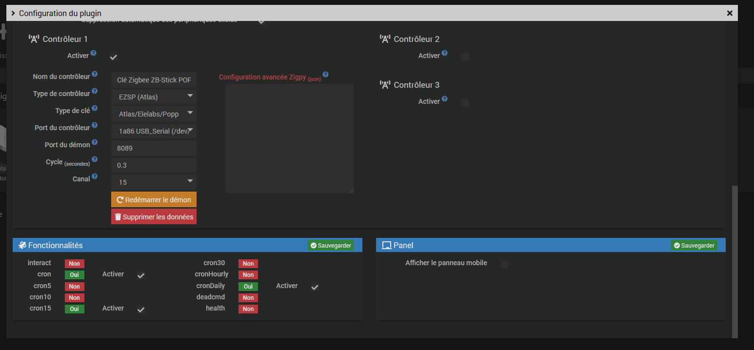
Bonjour
Je te mets les hard copy de l’écran correspondant




zigbee_firmware.txt (7,9 Ko)

Merci d’avance pour ton aide
Rico

Est-ce que c’est une box Atlas ?

bonjour
Il s’agit de la précédente version avec boitier métallique