Bonjour
Mon Jeedom tourne dans une MV de mon Syno, avec les dernières versions de Jeedom, Zwavejs et son UI.
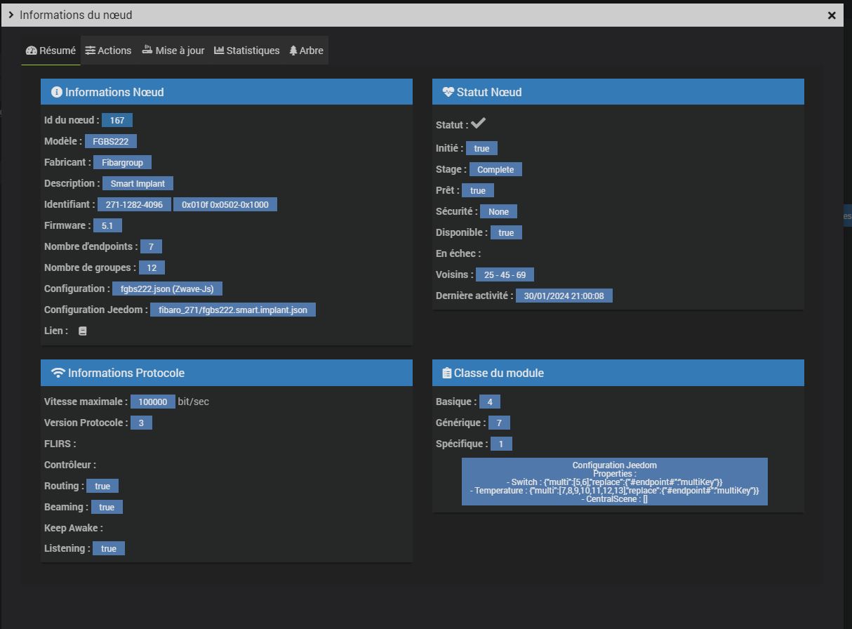
Je viens d’ajouter un Fibaro smart implant
Dans la config du module, j’ai coché historiser sur les 2 états (5 et 6)
Dans le tableau de bord, je ne peux pas accéder à l’historisation: il ne se passe rien quand je clique sur Etat5
Mais, dans la conf du module / commandes / ligne Etat5 action roue dentée, j’ai un bouton historique et je vois l’historique de l’état 5 du smart
J’ai le même phénomène avec un module Shelly 1M
Avez vous une idée
Cordialement
Jean
Bonjour,
Attendre qu’il y ait un changement d’état car si pas de changement de valeur, pas d’historique
Bonjour
Mais il y en a car je les vois par la config de l’équipement
Cordialement
Jean
Alors nous donner des infos pour qu’on puisse comprendre de quoi vous parlez exactement, tel que des captures d’écrans;
car vous parlez de « module » mais cela n’existe pas sous jeedom; on parle d’équipement;
le module c’est plutôt le matériel physique qui a aussi une config donc de quelle config vous parlez:
c’est quoi le tableau de bord pour vous?
c’est quoi etat5? sur quoi cliquez-vous?
Bonjour
quelques captures d’écran
« Dans la config du module, j’ai coché historiser sur les 2 états (5 et 6) »
« Dans le tableau de bord, je ne peux pas accéder à l’historisation »
dans le tableau de bord, quand je passe la souris sur état5 rien ne se passe, pas d’affichage du dernier enregistrement et si je clique je tombe sur la configuration du smart
mais dan le panneaux de configuration du smart implant
quand je clique sur la roue crantée
et quand je clique sur voir historique
Il y a bien eu des évènements
Cordialement
quelle version de jeedom?
pas sur que ce qu’on voit soit la commande info; ce ne sont pas les commande on/off? lorsque vous cliquez dessus ca allume/éteint?
=> agrandissez la tuile il doit y avoir d’autres commandes cachées plus bas
clic où ? sur la barre de titre? pas sur l’ampoule je suppose?
Jeedom 4.3.22
Sur d’autres équipements quand je passe la souris sur le nom de la commande (par exemple sur Etat du 160 Lampe…) je vois apparaitre « date de valeur » et « date de collecte » et si je clique sur cet Etat, je vois son historique, ce qui n’est pas le cas sur Etat-5 de 167 Fibaro et c’est la même chose sur Etat d’Alarm portail-164
J’ai fait une courte vidéo, mais je ne peux pas la joindre
oui, car je parie que ce qu’on voit ce ne sont pas des commandes infos:
Ce que vous montrez ne correspond pas. Il est sensé y avoir les commandes infos affichées mais on ne les voit pas
2801, 2804 sont bien des infos
Oui ca j’ai vu
Mais sur le widget soit on ne voit pas les commandes info, soit on ne voit pas les commandes actions hors elles sont toutes cochées pour être visible (c’est normal qu’on ne voit que soit ON soit OFF, là n’est pas le sujet)
Ou alors ce n’est pas le même équipement ?
Bref vous devez vérifier, on ne sait pas le faire d’ici:
- est ce que vous regardez le même équipement ?
- qu’est-ce qu’on voit comme commandes? (Clic droit, inspecter)
<div class="eqLogic eqLogic-widget allowResize allowReorderCmd allowLayout eqLogic_layout_default jeedomAlreadyPosition" data-eqtype="zwavejs" data-eqlogic_id="274" data-eqlogic_uid="eqLogic274__67209531__" data-version="dashboard" data-translate-category="" data-category="" data-tags="" style="width: 232px; height: 532px; margin: 4px 8px 4px 0px; padding: 0px; position: absolute; left: 760px; top: 140px;" data-order="7">
<center class="widget-name">
<span class="warning tooltipstered">
<i class=""></i>
</span>
<span class="reportModeVisible">167 - Fibaro Smart implant <span class="object_name">Ext Rue</span></span>
<a href="index.php?v=d&p=zwavejs&m=zwavejs&id=274" class="reportModeHidden">167 - Fibaro Smart implant <span class="object_name">Ext Rue</span></a>
</center>
<div class="">
<center>
<div class="cmd cmd-widget cursor" data-type="action" data-subtype="other" data-template="tmplicon" data-cmd_id="2803" data-cmd_uid="cmd2803__67209531__" data-version="dashboard" data-eqlogic_id="274" style="display: none;">
<div class="title ">
<div class="cmdName">Etat-5</div>
</div>
<div class="content-sm ">
<span class="iconCmd"></span>
</div>
<div class="value">
<span class="timeCmd label label-default history cursor" data-type="info" data-cmd_id="2801"></span>
</div>
<script>
jeedom.cmd.addUpdateFunction('2803',function(_options) {
let cmd = $('.cmd[data-cmd_id=2803]')
if ('1' != '1') {
cmd.find('.timeCmd').parent().remove()
}
if (String(_options.display_value).length == 0) {
cmd.find('.iconCmd').empty().append((jeedom.cmd.normalizeName('Off-5') == 'off') ? "<i class='icon jeedom-lumiere-off'></i>" : "<i class='icon_yellow icon jeedom-lumiere-on'></i>");
}
else if (_options.display_value == '1' || _options.display_value >= 1 || _options.display_value == '99' || _options.display_value == 99 || _options.display_value == 'on') {
if (jeedom.cmd.normalizeName('Off-5') == 'on') {
cmd.hide()
}
else {
cmd.show().find('.iconCmd').empty().append("<i class='icon_yellow icon jeedom-lumiere-on'></i>")
if ('1' == '1') {
jeedom.cmd.displayDuration(_options.valueDate, cmd.find('.timeCmd'), '#time#')
}
}
}
else {
if (jeedom.cmd.normalizeName('Off-5') == 'off') {
cmd.hide()
}
else {
cmd.show().find('.iconCmd').empty().append("<i class='icon jeedom-lumiere-off'></i>")
if ('1' == '1') {
jeedom.cmd.displayDuration(_options.valueDate, cmd.find('.timeCmd'), '#time#')
}
}
}
});
jeedom.cmd.refreshValue([{cmd_id :'2803',display_value: '0', valueDate: '2024-01-30 18:04:16', collectDate: '2024-01-30 18:04:17', alertLevel: 'none', unit: ''}])
$('.cmd[data-cmd_uid=cmd2803__67209531__] .iconCmd').off().on('click', function () {
jeedom.cmd.execute({id: '2803'})
})
</script>
</div>
<div class="cmd cmd-widget cursor" data-type="action" data-subtype="other" data-template="tmplicon" data-cmd_id="2802" data-cmd_uid="cmd2802__67209531__" data-version="dashboard" data-eqlogic_id="274">
<div class="title ">
<div class="cmdName">Etat-5</div>
</div>
<div class="content-sm ">
<span class="iconCmd"><i class="icon jeedom-lumiere-off"></i></span>
</div>
<div class="value">
<span class="timeCmd label label-default history cursor" data-type="info" data-cmd_id="2801" data-interval="103691">3h 43m 41s </span>
</div>
<script>
jeedom.cmd.addUpdateFunction('2802',function(_options) {
let cmd = $('.cmd[data-cmd_id=2802]')
if ('1' != '1') {
cmd.find('.timeCmd').parent().remove()
}
if (String(_options.display_value).length == 0) {
cmd.find('.iconCmd').empty().append((jeedom.cmd.normalizeName('On-5') == 'off') ? "<i class='icon jeedom-lumiere-off'></i>" : "<i class='icon_yellow icon jeedom-lumiere-on'></i>");
}
else if (_options.display_value == '1' || _options.display_value >= 1 || _options.display_value == '99' || _options.display_value == 99 || _options.display_value == 'on') {
if (jeedom.cmd.normalizeName('On-5') == 'on') {
cmd.hide()
}
else {
cmd.show().find('.iconCmd').empty().append("<i class='icon_yellow icon jeedom-lumiere-on'></i>")
if ('1' == '1') {
jeedom.cmd.displayDuration(_options.valueDate, cmd.find('.timeCmd'), '#time#')
}
}
}
else {
if (jeedom.cmd.normalizeName('On-5') == 'off') {
cmd.hide()
}
else {
cmd.show().find('.iconCmd').empty().append("<i class='icon jeedom-lumiere-off'></i>")
if ('1' == '1') {
jeedom.cmd.displayDuration(_options.valueDate, cmd.find('.timeCmd'), '#time#')
}
}
}
});
jeedom.cmd.refreshValue([{cmd_id :'2802',display_value: '0', valueDate: '2024-01-30 18:04:16', collectDate: '2024-01-30 18:04:17', alertLevel: 'none', unit: ''}])
$('.cmd[data-cmd_uid=cmd2802__67209531__] .iconCmd').off().on('click', function () {
jeedom.cmd.execute({id: '2802'})
})
</script>
</div>
<div class="cmd cmd-widget cursor" data-type="action" data-subtype="other" data-template="tmplicon" data-cmd_id="2806" data-cmd_uid="cmd2806__67209531__" data-version="dashboard" data-eqlogic_id="274" style="display: none;">
<div class="title ">
<div class="cmdName">Etat-6</div>
</div>
<div class="content-sm ">
<span class="iconCmd"></span>
</div>
<div class="value">
<span class="timeCmd label label-default history cursor" data-type="info" data-cmd_id="2804"></span>
</div>
<script>
jeedom.cmd.addUpdateFunction('2806',function(_options) {
let cmd = $('.cmd[data-cmd_id=2806]')
if ('1' != '1') {
cmd.find('.timeCmd').parent().remove()
}
if (String(_options.display_value).length == 0) {
cmd.find('.iconCmd').empty().append((jeedom.cmd.normalizeName('Off-6') == 'off') ? "<i class='icon jeedom-lumiere-off'></i>" : "<i class='icon_yellow icon jeedom-lumiere-on'></i>");
}
else if (_options.display_value == '1' || _options.display_value >= 1 || _options.display_value == '99' || _options.display_value == 99 || _options.display_value == 'on') {
if (jeedom.cmd.normalizeName('Off-6') == 'on') {
cmd.hide()
}
else {
cmd.show().find('.iconCmd').empty().append("<i class='icon_yellow icon jeedom-lumiere-on'></i>")
if ('1' == '1') {
jeedom.cmd.displayDuration(_options.valueDate, cmd.find('.timeCmd'), '#time#')
}
}
}
else {
if (jeedom.cmd.normalizeName('Off-6') == 'off') {
cmd.hide()
}
else {
cmd.show().find('.iconCmd').empty().append("<i class='icon jeedom-lumiere-off'></i>")
if ('1' == '1') {
jeedom.cmd.displayDuration(_options.valueDate, cmd.find('.timeCmd'), '#time#')
}
}
}
});
jeedom.cmd.refreshValue([{cmd_id :'2806',display_value: '0', valueDate: '2024-01-30 18:07:20', collectDate: '2024-01-30 18:07:23', alertLevel: 'none', unit: ''}])
$('.cmd[data-cmd_uid=cmd2806__67209531__] .iconCmd').off().on('click', function () {
jeedom.cmd.execute({id: '2806'})
})
</script>
</div>
<div class="cmd cmd-widget cursor" data-type="action" data-subtype="other" data-template="tmplicon" data-cmd_id="2805" data-cmd_uid="cmd2805__67209531__" data-version="dashboard" data-eqlogic_id="274">
<div class="title ">
<div class="cmdName">Etat-6</div>
</div>
<div class="content-sm ">
<span class="iconCmd"><i class="icon jeedom-lumiere-off"></i></span>
</div>
<div class="value">
<span class="timeCmd label label-default history cursor" data-type="info" data-cmd_id="2804" data-interval="103692">3h 40m 37s </span>
</div>
<script>
jeedom.cmd.addUpdateFunction('2805',function(_options) {
let cmd = $('.cmd[data-cmd_id=2805]')
if ('1' != '1') {
cmd.find('.timeCmd').parent().remove()
}
if (String(_options.display_value).length == 0) {
cmd.find('.iconCmd').empty().append((jeedom.cmd.normalizeName('On-6') == 'off') ? "<i class='icon jeedom-lumiere-off'></i>" : "<i class='icon_yellow icon jeedom-lumiere-on'></i>");
}
else if (_options.display_value == '1' || _options.display_value >= 1 || _options.display_value == '99' || _options.display_value == 99 || _options.display_value == 'on') {
if (jeedom.cmd.normalizeName('On-6') == 'on') {
cmd.hide()
}
else {
cmd.show().find('.iconCmd').empty().append("<i class='icon_yellow icon jeedom-lumiere-on'></i>")
if ('1' == '1') {
jeedom.cmd.displayDuration(_options.valueDate, cmd.find('.timeCmd'), '#time#')
}
}
}
else {
if (jeedom.cmd.normalizeName('On-6') == 'off') {
cmd.hide()
}
else {
cmd.show().find('.iconCmd').empty().append("<i class='icon jeedom-lumiere-off'></i>")
if ('1' == '1') {
jeedom.cmd.displayDuration(_options.valueDate, cmd.find('.timeCmd'), '#time#')
}
}
}
});
jeedom.cmd.refreshValue([{cmd_id :'2805',display_value: '0', valueDate: '2024-01-30 18:07:20', collectDate: '2024-01-30 18:07:23', alertLevel: 'none', unit: ''}])
$('.cmd[data-cmd_uid=cmd2805__67209531__] .iconCmd').off().on('click', function () {
jeedom.cmd.execute({id: '2805'})
})
</script>
</div>
</center>
</div>
<script>
if ('' != '') {
$('.eqLogic[data-eqLogic_uid=eqLogic274__67209531__] .refresh').on('click', function () {
jeedom.cmd.execute({id: ''})
})
} else {
$('.eqLogic[data-eqLogic_uid=eqLogic274__67209531__] .refresh').remove()
}
</script>
</div>






