Dépendance zigbee NOK relance d'un sujet expiré

BONJOUR, J’ai pas mal avancé beaucoup grâce à vous tous dans le paramétrage de celle-ci, merci, merci.

Depuis lors, j’avais une box atlas jeedom que je possede toujours qui exécutait très bien où je pouvais même avec l’application jeedom connect accomplir mes commandes et de créer des automatisations.

Du jour au lendemain et sans rien compromettre ou de manipuler son système d’exploitation

Dorénavant je me trouve avec un incurable problème avec la dépendance Zigbee qui après plusieurs relances reste en NOK, NOK , NOK !

Matériel : box ATLAS ZIGBEE INCLUS,

Redémarrage box effectué réinstallation plugin et dépendances (tout est à jour.) !

Malgré mes recherches sur le forum, je ne trouve pas de solution… Une impasse !

J’en ai même effacé toute mon installation et tous mes modules Zigbee…

Avec la vérification, des packages et relance les actions ; (avec attentes) les corrections n’aboutissent pas.

J’ai appliqué plein de conseils de manipulations que j’ai trouvé sur le forum, mais rien ne règle ce disfonctionnement.

Apparemment je ne suis pas le seul à être dans cette mouise !

C’est pourquoi, que je demande à l’aide !

Sans capture et log difficile d’aller plus loin dans l’aide.

Merci Idaho947 voici mes captures d’écran




1 « J'aime »

Bonjour,
Il faut le log zigbee_packages

Avez vous essayé cette manipulation :

Je n’arrive pas a installer les dépendances

Cela peut venir d’un soucis avec la version de pip3, pour corriger il faut aller dans la configuration de Jeedom, onglet OS/DB puis lancer la console OS et faire : sudo pip3 install --upgrade pip puis relancer l’installation des dépendances. Si ca ne marche pas vous pouvez essayer de faire sudo apt remove -y python3-openssl;sudo pip3 install --upgrade pip et relancer l’installation des dépendances.

Ou s’ouvre la console os ?

Dans administration system

Salut

Si tu as une atlas, je passerais par un ticket au moins cela préservera ta garantie et ton accesi au support jeedom.

Antoine

Merci Idaho947 de prendre ton temps for me !
Je viens d’essayer de copier-coller : sudo pip3 install --upgrade pip et relancer l’installation des dépendances ZIGBEE mais rien ne fait après l’attente cela bloque après 20%.
J’ai aussi essayer de faire sudo apt remove -y python3-openssl;sudo pip3 install --upgrade pip puis relance de l’installation des dépendances idem cela bloque après environ 20%. .

Bonjour Antoine, oui le ticket j’y songe mais j’aimerai bien comprendre afin de me dépanner et surtout d’en faire profiter à la communauté…


résultat IMPASSE

Le dépendance sont parfois assez longue a s’installé. Tu as quoi dans les log de dépendances, un message d’erreur ?

OUI dernier en date:
0499|[2022-09-15 21:05:02]ERROR : Attention je pense qu’il y a un soucis avec le démon que j’ai relancé plus de 3 fois consécutivement

Oui ça c’est parce que les dependance ne sont pas OK.
Dans les log d’installation des dépendances ?

EST-CE CELA ? sinon ou se trouve les log d’installation des dépendances…?

0499|[2022-09-16 09:15:03]ERROR : Echec de la requête HTTP : http://127.0.0.1:8089/device/all cURL error : Failed to connect to 127.0.0.1 port 8089: Connection refused

Dans la configuration du plug-in tu as un encard log. C’est le log zigbee_update et aussi zigbee package. Sinon en haut dans l’onglet analyse => log tu as tout les log de jeedom.

Les dépendances sont toujours à 20% ?

Oui elle s’arrête aux environs de 20% et puis c’est NOK !

Je viens de relancer un redémarrage de l’atlas et refait une sollicitation de la dépendance mais toujours en finalité NOK

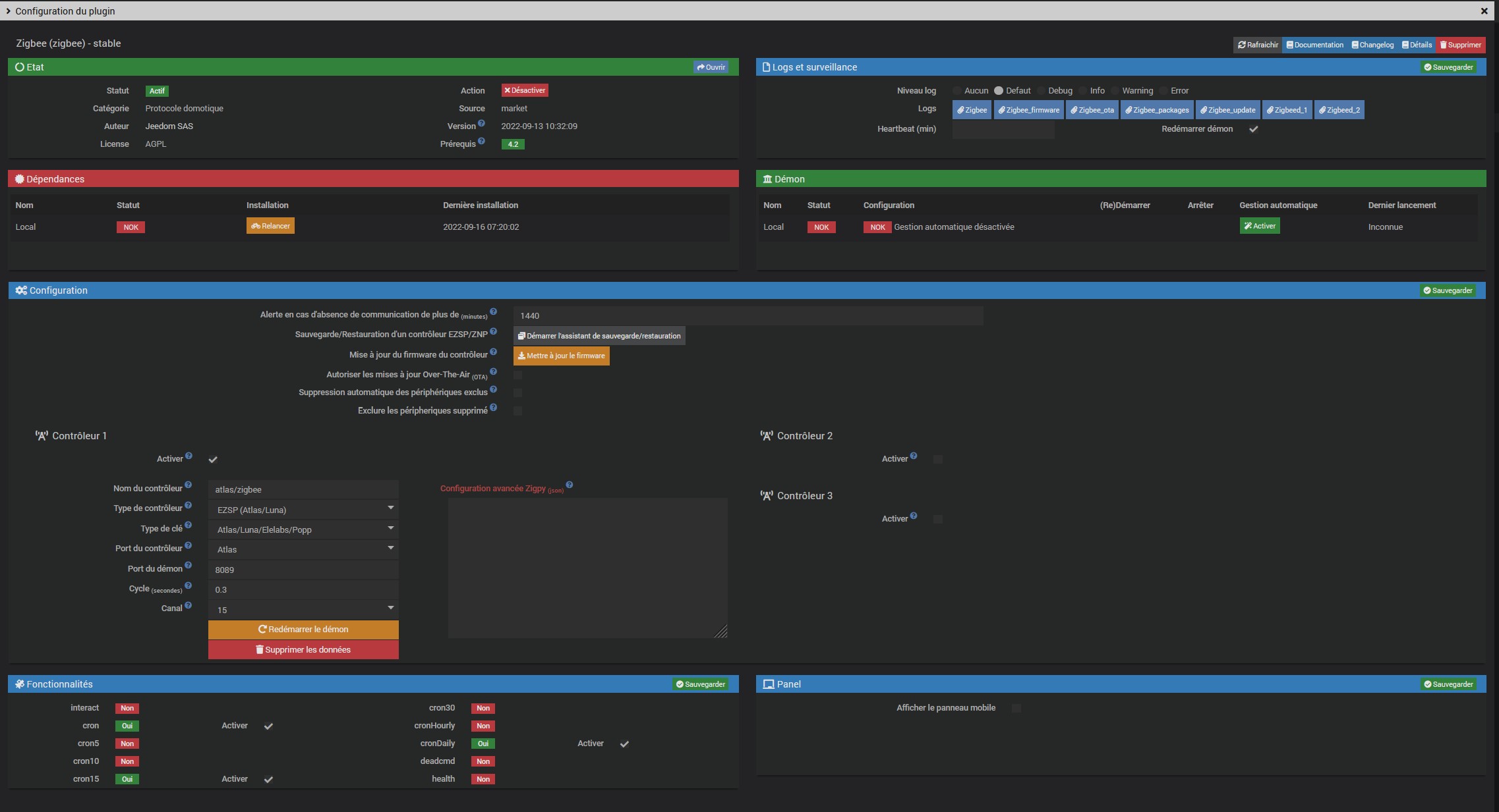
Voici la capture demandée dans la configuration du plug-in dans l’encart log et j’ai ouvert le log zigbee_update

Il n’y a rien d’inscrit dans cette fenêtre

Passe les log en debug. Et dans les logs package ça donne quoi ?

Je suis passé en DEBUG voici un extrait des derniéres lignes du log pluging package zigbee car il y a beaucoup trop de lignes à t’envoyer:
sera t’il suffisant ?

Message: '[present-rich] %s'
Arguments: (UpgradePrompt(old='22.2.1', new='22.2.2'),)
+ echo 23
+ sudo chmod +x /var/www/html/core/class/../../plugins/zigbee/resources/post-install.sh
+ sudo /var/www/html/core/class/../../plugins/zigbee/resources/post-install.sh
Launch post-install of zigbee dependancy
grep: /usr/local/lib/python3.7/dist-packages/bellows/zigbee/application.py: No such file or directory
/var/www/html/core/class/../../plugins/zigbee/resources/post-install.sh: line 24: [: -eq: unary operator expected
grep: /usr/local/lib/python3.8/dist-packages/bellows/zigbee/application.py: No such file or directory
/var/www/html/core/class/../../plugins/zigbee/resources/post-install.sh: line 29: [: -eq: unary operator expected
grep: /usr/local/lib/python3.9/dist-packages/bellows/zigbee/application.py: No such file or directory
/var/www/html/core/class/../../plugins/zigbee/resources/post-install.sh: line 35: [: -eq: unary operator expected
Everything is successfully installed!
+ echo 24
+ php /var/www/html/core/class/../php/jeecli.php plugin dependancy_end zigbee
+ rm /tmp/jeedom_install_in_progress_zigbee
+ echo '*******************End of package installation******************'
*******************End of package installation******************

Sans log complet difficile d’en savoir plus. tu peux téléchager le fichier log et le partager. Sinon ouvre un ticket et l’équipe jeedom regardera.
Tu as essayé de changer le port de la clef dans la config ?