Demon stop après 10 secondes

Bonjour,

J’ai une Smart avec un adaptateur zigbee Sonoff depuis 2 ans environ sans trop de problèmes. J’utilise le plugin JeeZegbee, je fais toutes les mises à jour quand elles sont disponibles. Une bonne quinzaine de modules zigbee dont quelques routeurs, tout fonctionnait bien.
Depuis la dernière mise à jour, le démon z2m s’arrête au bout de 10 secondes.
J’ai relancé l’installation des dépendances, redémarré la box (Smart), sans résultat.
Dans les logs, il me semble qu’il est dit : configuration du contrôleur non adaptée. Mais ça marchait bien avant cette mise à jour. Mon contrôleur c’est le module usb SONOFF ? Si c’est bien ça, comment faire pour le mettre à jour ?

Comment vous transmettre les logs ?
Merci pour votre aide.

Fr. CARLUT



Informations Jeedom

Core : 4.4.8.1 (V4-stable)
DNS Jeedom : oui

Plugin : JeeZigbee
Version : 2024-07-17 01:01:52 (stable)
Statut Démon : Stoppé - (2024-07-20 22:05:03)

Bonjour

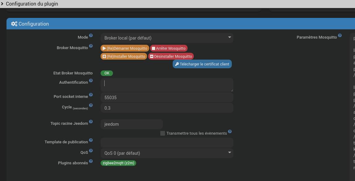
Ce plugin est abonné au pluging mqtt Mnanager :

Merci de transmettre la configuration de mqtt Manager.

Cordialement

Bonjour

Il y a plusieurs modèles donc c’est vague comme info.

Maismsi vous etes sur smart, voir avec le support jeedom car vous êtes en debian 10.

Antoine

J’ai eu exactement le même problème ce weekend avec une clé Conbee : suite à mise à jour Z2M et de ses dépendances, le démon ne démarre plus.
La restauration de sauvagarde n’a rien donné, obligé de restaurer une sauvegarde de ma machine virtuelle (heureusement que je ne suis pas sur une installation en dur !)
J’ai refait des tests et ça semble être la mise à jour des dépendances Z2M qui pose souci , la mise à jour du plugin simple passant sans souci.

C’est le seul plugin qui pose me régulièrement ce genre de soucis, ça serait bien que les mises à jour soient un peu mieux testées …

Inutile de me répondre, plutôt @CARLUT

Bonjour @krazyp :wink:

Tu es sur un forum communautaire ici, pas sur une hotline

Bien-sûr, j’imagine que tu as donc testé la mise à jour sur un environnement de test avant de la mettre en prod ?

Donc ce n’est pas le même PB puisque le.post initial parle d’une clé sonoff
→ nouveau post nécessaire

Ça tombe bien, l’installation des dépendances fait une mise à jour de l’application zigbee2mqtt … Qui n’est pas une application Jeedom. Donc rien à voir sans log complémentaires avec jeedom. Faut donc plutôt aller râler côté zigbee2mqtt

Norbert

Bonjour,

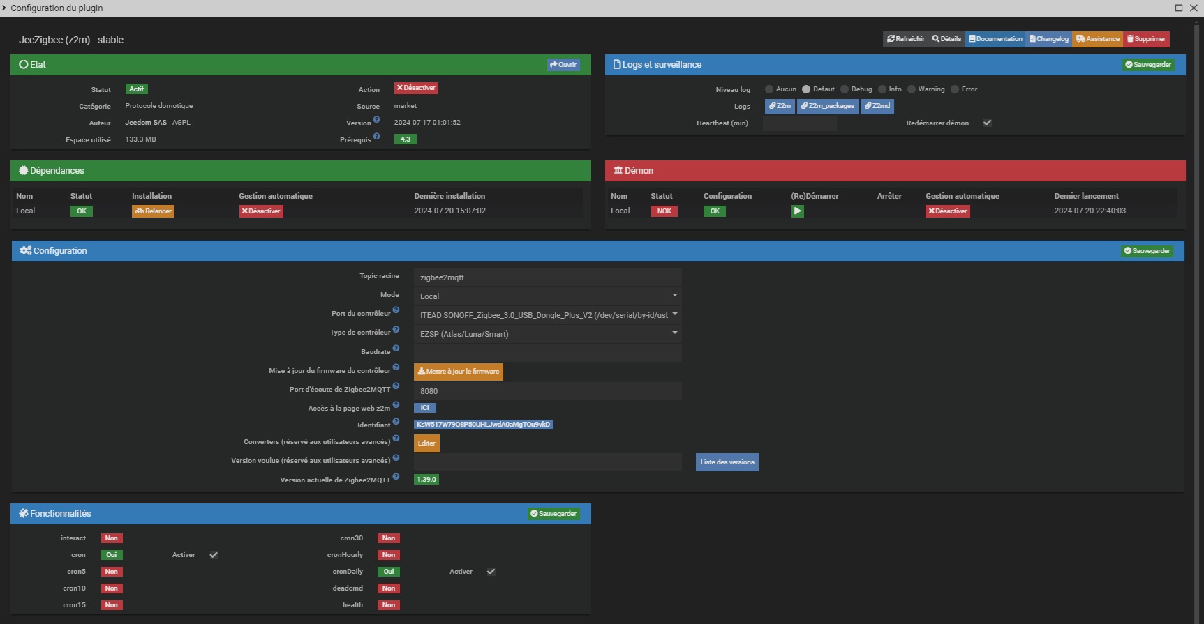
le port du contrôleur indique V2, c’est donc ZBDongle-E.

akenad :slight_smile:

Bonjour ngrataloup

Alors je te détrompe complètement, mon but n’était pas de faire une demande de support mais d’apporter ma pierre à l’édifice.

En effet, j’indique que j’ai eu des soucis similaires, mais avec un dongle différent. Cela peut donc potentiellement dédouanner le dongle.

En complément j’indique que mes tests semblent incriminer la mise à jour des dépendances.

Pour ce qui est de mes remarques concernant le plugin z2m, comme déjà mentionné dans d’autres posts (et je suis loin d’être le seul, il suffit de parcourir les posts incriminant le plugin pour s’en rendre compte), il s’agit d’un plugin officiel payant. On est donc en droit d’attendre un minimum de professionnalisme lors des mises à jour, que ce soit au travers de tests de non régression, d’un déploiement béta pour un partage à des volontaires avant passage en officiel, un verrouillage de la version de la dépendance Zigbee2MQTT ou plus simplement la mise à jour du changelog qui n’a pas été mis à jour depuis le 22 avril !

1 « J'aime »

Salut

Souvent, rien ne nous oblige à faire une mise à jour. Donc reste la célèbre phrase: never change a running system.

Antoine

1 « J'aime »

Tu as absolument raison.

Toutefois, lorsque l’on attend des corrections de bug on n’a pas trop le choix.

Et en l’absence d’un changelog, on ne peut pas trier…

To infinity and beyond

akenad :slight_smile:

Ton PB est lié à z2m … Releases · Koenkk/zigbee2mqtt · GitHub