Bouton Fibaro sous Zwave JS

Bonjour

J’essaye je passe à l’instant (enfin) sous Zwave JS et je me bat avec mon bouton Fibaro.

Lorsque je tente d’utiliser les scenes ID comme avant, mes valeurs sont répétées mais pas de manière constantes.

Par exemple si je clique une fois :

Par exemple si je clique 2 fois :


mais aussi ça peut être

Et avec 3 cliques :


ou encore

Du coup pour déclencher des scénarios, en fonction de la sceneID c’est un peu le foutoir.

Est ce que quelqu’un a eu le même soucis?

d’avance merci :slight_smile:

Salut

Plutôt que des images, copier le texte et le coller dans le.post et lui appliquer le.for.stage Texte préformaté bouton </>.

Et expliquer clairement le souci.

Antoine

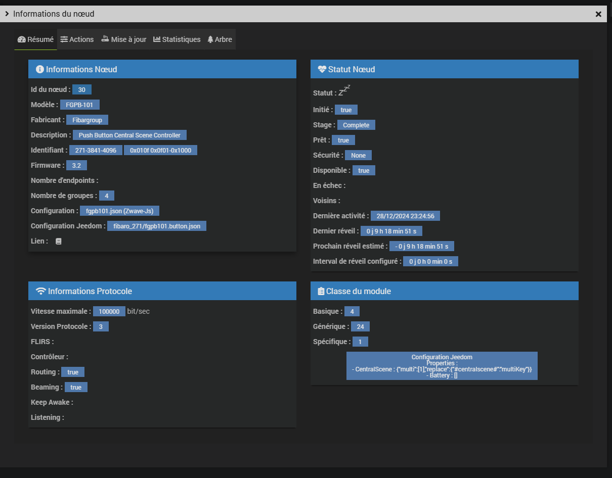
peux-tu poster le modèle de bouton et la page de configuration de ton dispositif stp ?

à priori tu as la scène envoyée 2 fois en plus d’un « 90 », pour comprendre il faut voir la doc fibaro du bouton qui détaille les messages. peut être que l’un est envoyé au début de la séquence et le second à la fin ou que c’est mal configuré pour éviter la répétition des valeurs côté jeedom.

procédons par étape, d’abord le modèle et la config du bouton.

Il s’agit du FGPB-101 de chez Fibaro.

Je précise qu’avec l’ancien plugin zwave, je n’avais pas ce comportement et j’ai remplacé et copier la configuration lors du passage Zwave JS
La configuration complète est ci-dessous.

Demain j’essaierai de modifier les valeurs Key Held et Key Released parce que là, j’ai beau modifier leur valeur, et demander une synchro des valeurs du noeud, je n’ai pas l’impression que ça remonte.


Bonjour,

Activez la « répétition de valeur » si ce n’est pas déjà fait (voir config avancée de la commande)

Bonjour

Elle est bien activée déjà :frowning:

J’ai essayé de changer les valeurs Key Held et Released mais comme j’imaginais, c’est pour les appuis long.

du coup va falloir que je ruse je pense pour que mon scénario soit pas déclenché 2 fois :frowning:

Bon, au final, j’ai désactivé la répétition des valeurs. J’ai toujours en revanche le passage par le statut 90 (NA en gros). Mais au moins je n’aurais qu’un seul lancement de scénario…

exemple appuis simple et double :

------------------------------------
[2024-12-31 15:05:29][SCENARIO] -- Début : Scenario execute automatiquement sur evenement venant de : [Cuisine][Bouton Portail][CentralScene] (0).
[2024-12-31 15:05:29][SCENARIO] Fin correcte du scénario
------------------------------------
[2024-12-31 15:05:30][SCENARIO] -- Début : Scenario execute automatiquement sur evenement venant de : [Cuisine][Bouton Portail][CentralScene] (90).
[2024-12-31 15:05:30][SCENARIO] Fin correcte du scénario
------------------------------------
[2024-12-31 15:05:34][SCENARIO] -- Début : Scenario execute automatiquement sur evenement venant de : [Cuisine][Bouton Portail][CentralScene] (3).
[2024-12-31 15:05:34][SCENARIO] Fin correcte du scénario
------------------------------------
[2024-12-31 15:05:35][SCENARIO] -- Début : Scenario execute automatiquement sur evenement venant de : [Cuisine][Bouton Portail][CentralScene] (90).
[2024-12-31 15:05:35][SCENARIO] Fin correcte du scénario