Ajouter une clé Zigbee ZBDongle-P

Bonjour à tous,

Je suis utilisateur de Jeedom depuis peu et actuellement je rencontre un problème à connecter ma clé sonoff (ZBDongle-P) sur Jeedom.

J’aimerais avoir votre aide si cela est possible.

Je vous explique rapidement les différentes méthodes que j’ai essayé.

j’ai installé le plugin Jeezigbee et le plugin MQTT, mais impossible de faire remonter la clé, même en essayant plusieurs méthodes de configuration que j’ai pu voir dans les différents forums.

par la suite, j’ai supprimé les deux plugin téléchargés précédemment pour installer le plug Zigbee2MQTT, j’ai regardé une méthode d’installation sur des forum jeedom et des vidéo YouTube mais pareil, impossible de remonter la clé.

J’ai vu une méthode pour flasher la clé sonoff et que cela pouvait régler le problème.

Donc j’ai réussi à flasher la clé et j’ai réessayé sur les deux premiers plugin (Jeezigbee et MQTT) et sur le deuxième plug (Zigbee2MQTT) sans succès.

Je me retrouve dans une impasse car je passe énormément de temps à régler ce problème mais je n’y arrive toujours pas.

J’aimerais vraiment avoir un peu d’aide pour commencer à connecter mes équipements qui sont en attente :rofl:

merci d’avance pour votre aide

Salut,

Faudrait deja savoir si la clé est visible sous linux avec un lsusb

Ensuite voir la configuration du plugin et notamment le port utilisé pour la clé

Voir la config réseau Jeedom car si la page santé est nok niveau reseau interne ca ne fonctionnera pas non plus

1 « J'aime »

Tu pourrais a minima donner la page de configuration de jeezigbee.

Antoine

1 « J'aime »

Salut,
Quand je met la clé sur mon Pc elle est reconnu, et quand je la met sur le Raspberry PI4 elle est reconnu aussi (voir photo)

Configuration de Jeezigbee en photo


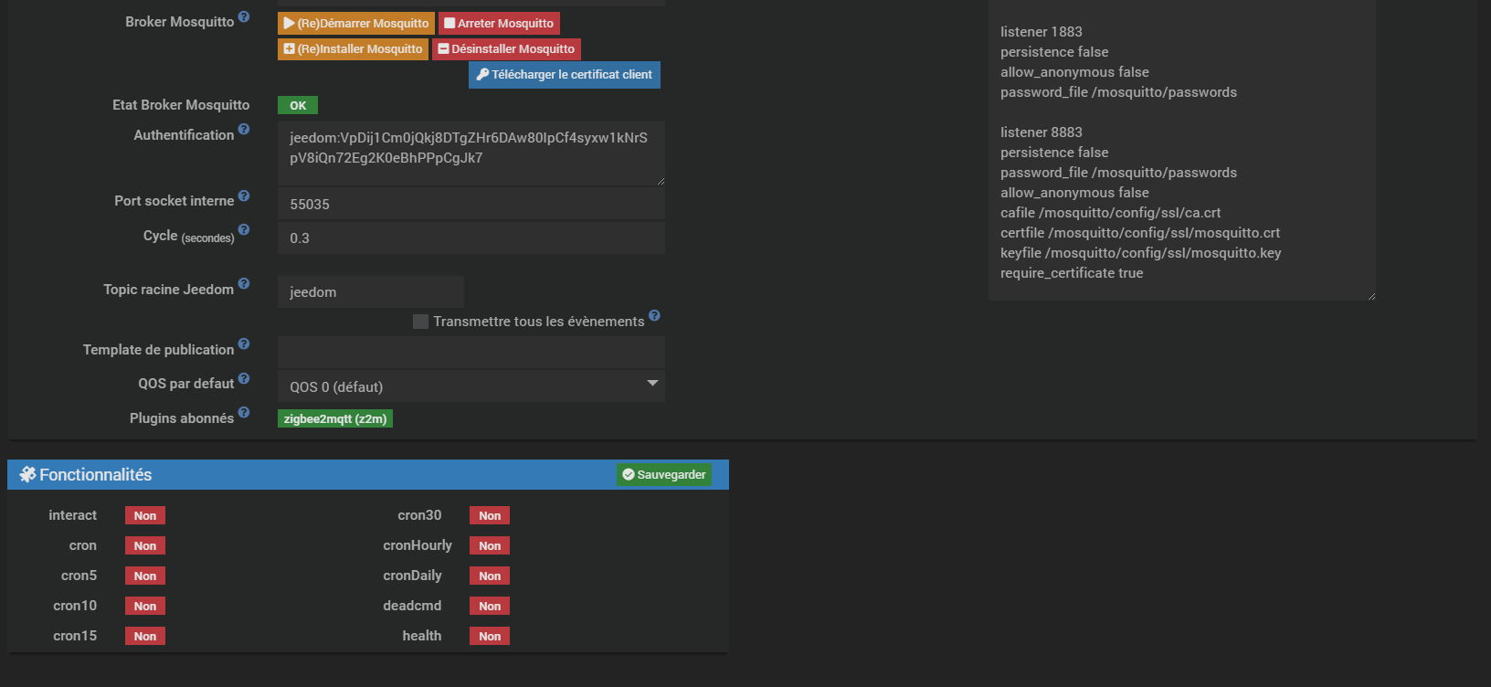
Configuration MQTT


photo de l’état de santé:

Oui je suis parfaitement d’accord avec toi :wink: , j’ai fais le poste avec mon téléphone.
Je te remet les photo que j’ai envoyé à notre ami @anon53349806
La clé qu’est reconnu par jeedom

Photo de la config de jeezigbee


Photo de la config de MQTT


Santé du Jeedom

Il doit y avoir un problème avec l’installation de zigbee2mqtt lui-même. Que donne le log d’installation de jeezigbee ?

Antoine

1 « J'aime »

Effectivement dans la page des logs, c’est la pas joie.

Le log d’installation et fait un copié-collé en utilisantnle bouton </> pour le formatage.

saisissez ou collez du code ici

Merci

C’est bon problème réglé.
J’ai effacé les plugin, réinstaller jeezigbee pour repartir sur une bonne base.
Ji refais le configurration et la enfin j’ai réussi à atterrir sur la page Web de zignee2MQTT.
J’ai retiré la pile du module de température zigbee, je l’ai appairer et la c’est remonté.

Merci beaucoup, le faite de regarder la page santé et les logs c’est vrai que ça aide beaucoup.

Ce sujet a été automatiquement fermé après 24 heures suivant le dernier commentaire. Aucune réponse n’est permise dorénavant.