Bonjour,
Je suis en train de passer de openzwave à zwave JS… mieux vaut tard que jamais!!!
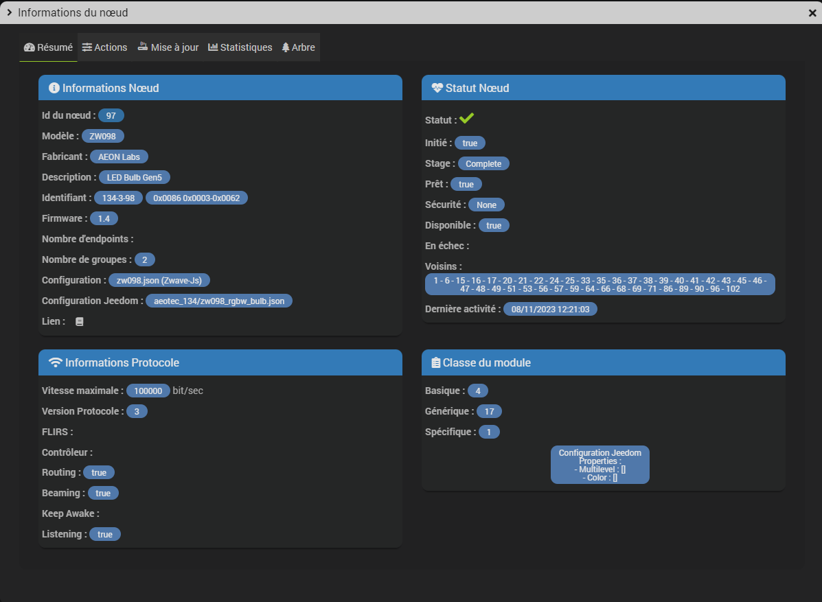
J’ai un problème avec mes bulbs ZW098 qui sont en firmware 1.4.
La liste des paramètres connues par ZWave js (Z-Wave JS Config DB Browser) n’est valable qu’à partir du firmware 1.7 et non pour l’ensemble des firmware (Firmware Update (10/23/2016) - LED Bulb Gen5 V1.07 : Aeotec Help Desk).
En particulier, les paramètres 37 et 38 ont été modifiés et le 39 ajouté avec la V1.7.
Avant le firmawre 1.7 la description de ces paramètres se trouve ici : LED Bulb Gen5 Parameter 37 examples and easy excel programmable sheet : Aeotec Help Desk
Je vois 2 options :
- faire une mise à jour de firmware (êtes-vous confiant?), sachant que le firmware 1.7 est disponible ici : Firmware Update (10/23/2016) - LED Bulb Gen5 V1.07 : Aeotec Help Desk → ce qui impliquera que je modifie mes scénarii de pilotage
- faire reconnaître la spécificité des firmware < 1.7 : possible dans un délai raisonnable ?
Merci pour votre aide.
