Hello,
J’utilise Jeedom depuis la V3(migré en V4) et avec l’ancien plugin. Ayant laissé ma domotique vivre seul, j’ai décidé il y a plusieurs mois de refaire mon install, avec un clean OS (pas d’upgrade, fresh install de raspbian etc) et donc un jeedom V4 fresh install (pas d’import de backup)
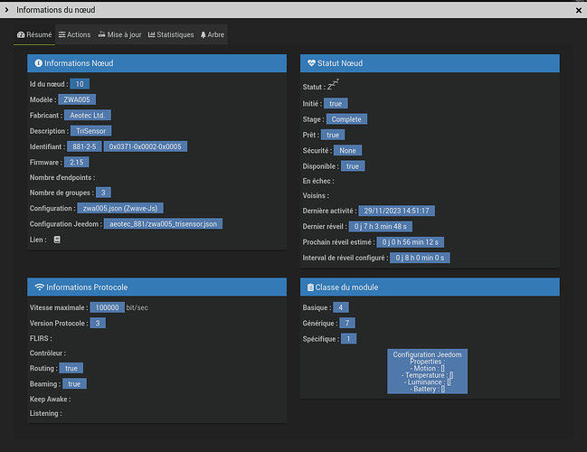
Du coup, fresh OS et fresh jeedom V4 avec zwaveJS up to date
Sauf que, mes 2 ZWA005, impossible de collecter l’état de la batterie : reportée à 0%, même avec une nouvelle pile, fraichement déballée (emballage individuelle).
J’ai déjà exclut et réinclut, collé à mon ZW090 - Z‐Stick Gen5 USB Controller
le reporte d’autres équipements fonctionnent bien, 2 exemples :
Modèle : Spirit
Fabricant : Eurotronics
Description : Thermostatic Valve
Identifiant : 328-3-1 0x0148-0x0003-0x0001
Modèle : FGFS101
Fabricant : Fibargroup
Description : Flood Sensor
Identifiant : 271-2817-4099 0x010f-0x0b01-0x1003
Qui plus est, ca fonctionnait sur l’ancien plugin !
si quelqu’un à une piste/idée !
De retour en domotique ![]()
Merci,
Eric


