Bonjour,
Je n’arrive pas à actualiser les données de la pince ampèremétrique Aeotec gen5.
Les paramètres sont réglés pour actualiser toutes les 10 secondes, mais rien à faire, il ne fonctionne que si je rafraîchis manuellement les données.
L’un d’entre vous, a-t-il une piste.
Merci
Informations Jeedom
Core : 4.4.18 (master)
DNS Jeedom : non
Plugin : Z-Wave JS
Version : 2024-09-27 16:13:32 (stable)
Statut Démon : Démarré - (2024-10-23 13:46:52)
Bonjour,
Possible d’avoir la page « Configuration v1 » ?
Bonjour,
Voici pour ma part les valeurs pour la mienne
Mais je pense qu’il faut regarder plutôt dans le menu configuration
Voici ce que j’ai de mon côté :
Il y a lieu de regarder tout ce qui touche à Clamp 1 et Group 1 car une seule pince
Vérifier également Groupes du noeud
Cordialement.
Les « Group » n’ont rien à voir avec le nombre de pinces utilisées. C’est pour regrouper certains reporting à des fréquences différentes (paramètres 111, 112, 113).
Au niveau des paramètres 4, 5, 6, 7, 8, 9,10, 11 il faut que le seuil soit atteint pour envoyer les valeurs. Mettez tous ces paramètres à 0 pour les avoir toutes les 5 secondes (paramètre 111).
Voilà mes paramètres :
Edit: oops, pas le bon destinataire. Mais les explications sont toujours valables 
Bonjour,
Je n’ai pas de souci de remontée d’info, c’est plutôt joel21560
Cordialement
1 « J'aime »
Désolé, j’ai vu trop tard.
Mais je pense que son souci est à ce niveau.
Tout à fait d’accord avec vous.
Pour ma part, je n’ai pas mis les valeurs que vous indiquez à 0 pour prendre en compte la notion des 5 secondes. Et lorsque je regarde mes commandes de cette pince, je vois bien mes changements d’état au fil de l’eau en fonction des fluctuations de ma consommation et du seuil paramétré.
Après, c’est à lui de trouver le bon réglage mais il est vrai qu’il devrait paramétrer comme vous l’indiquez et d’affiner par la suite.
Bonjour,
désolé je n’ai pas eu alerte que j’avais des réponses
voici la config V1
je regarde cela ce soir, et vous dirai ce qu’il en est.
Merci
1 « J'aime »
Bonsoir,
Comme l’a indiqué Fifirept dans son message, voir les valeurs des paramètres 4, 5, 6, 7, 8, 9 et 10 qui sont dans votre programmation à 50W et 10%
De même, le paramètre 111 est à 10s
Faire un essai en suivant ses valeurs.
Bon courage mais cela doit fonctionner.
Cordialement
Bonsoir,
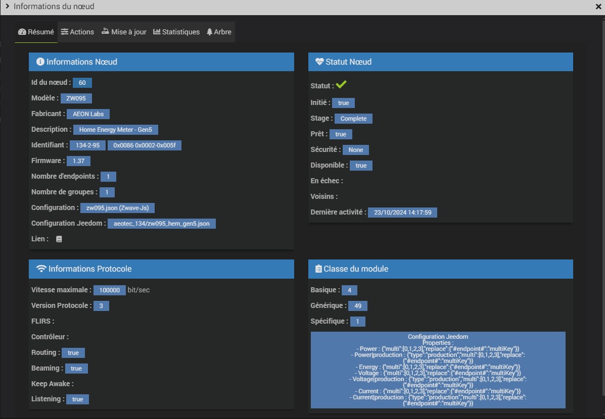
J’ai essayé de changer les valeurs de V1.
J’ai les paramètres 3;4;5;6;8;9;10 pas le 7
Je n’arrive pas à changer ces paramètres.
Je clic sur la clé bleu, une fenêtre s’ouvre, je sélectionne Numérique, puis dans la deuxième, j’écris 0, il ne le prend pas, j’ai essayé de mettre 0w pareil
Pour le 111 , même à 0 rien ne change
Pour le groupe de nœud il n’y a pas d’association
Bonsoir,
Mais si le 3 est disable, les valeurs 4, 5, 6, 7, 8, 9,10, 11 ne sont pas prises en compte, logiquement.
Enfin je l’ai toujours compris comme ça.
Mon 111 est à 30 secondes, ça suffit largement pour le délestage et ça évite d’encombrer le zwave.
Bien cordialement
j’ai mis le 3 sur 1-Enable
rien de mieu
Bonsoir,
Pour le 3, aucune idée mais ça semble effectivement logique 
Mais si les 4, 5, 6, 7, 8, 9,10,11 sont à 0, peu importe l’état du 3.
Quant au 111, effectivement je me suis trompé de valeur. je suis 60 secondes.
Re,
Un autre point m’interroge.

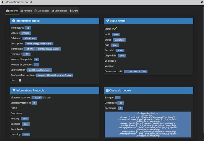
Aucun voisin ?
Est ce le seul device Zwave ?

Idem. Pas de controleur visible ? 
Mes paramètres « Groupes » :
Bonsoir,
C’est le seul Zwave
Pour le contrôleur groupe de nœud, est ce qu’il s’installe automatiquement ou il y a une astuce.
Comment changer les paramètres des 4;5;6;-;8;9;10;-;
Et je n’ai pas les lignes 7 et 11
J’ai rechangé les valeurs de 111;112;113, rien ne bouge
Je fais mes essais avec un aspirateur 900w
Je crois fortement que ton inclusion n’est pas complète.
Tu devrais exclure et recommencer l’inclusion en prenant le temps d’attendre qu’elle se finisse proprement.
Mes groupes au cas où : (je suis en triphasé)
Entièrement d’accord.
Il y a trop de choses qui ne matchent pas.
Si, tout en bas… Mais à la limite, on s’en tape s’il n’y a qu’une seule pince (Clamp 1)
Mais comme le suggère @rennais35000 , il vaut mieux repartir sur une nouvelle inclusion et suivre l’état directement dans Z-Wave UI (notamment « Events » pour voir si ça bouge)
1 « J'aime »